Download OpenAPI specification:
The MAAS (Mobility as a Service) API enables third party access to Urban Sharing mobility functionality. The API provides access to the following services:
The Urban Sharing Maas API does not provide the following features. These features need to be managed by the client:
If these are features you require you may be interested in the Urban Sharing Fleet management product. Please contact Urban Sharing for more information.
To receive events you can implement a number of webhooks.
| Date | Version | Notes |
|---|---|---|
| Fri Feb 06 2026 | 1.6.0 | Add maxSpeedKmh to create trip endpoints Add centroid to areas Add all systems endpoint Add system endpoint |
| Fri Mar 28 2025 | 1.5.1 | Add additional documentation in Getting Started |
| Mon Jun 10 2024 | 1.5.0 | Add dockGroupName to locations |
| Wed Feb 14 2024 | 1.4.0 | Add vehicles/:id endpoint Add lastTripId to vehicle Implement TripStateTransitionReason |
| Mon Jan 22 2024 | 1.3.0 | Add "productId" to create reservation endpoints Remove "maas/" prefix from all webhooks Rename "vehicle QR" code and "GBFS ID" endpoints Improve descriptions in documentation |
| Mon Oct 30 2023 | 1.2.0 | Add "productId" to create trip endpoints |
| Mon Oct 16 2023 | 1.1.0 | Add "products" endpoint |
| Thu Aug 10 2023 | 1.0.1 | Move vehicles/:vehicleId/damagereports/types results to row property |
| Tue Aug 08 2023 | 1.0.0 | Initial release |
To use this API you must first obtain API credentials from Urban Sharing. These API credentials can then be used to generate a JWT token which must be passed in the Authorization header when accessing resources in this API.
For more information, please refer to the Urban Sharing Auth API
Urban Sharing generates webhook signatures using a hash-based message authentication code (HMAC) with SHA-256. You can validate the signature of the request body as follows:
validateWebhookSignature(
clientSecret: string,
signature: string,
data: unknown,
maxAgeMs = 5000,
): boolean {
const [timestampPair, ...signatures] = signature.split(',');
const timestamp = +timestampPair.split('=')[1];
// Check that the timestamp is not too old
if (maxAgeMs > 0) {
const latestTimestamp = new Date().getTime() - maxAgeMs;
if (timestamp < latestTimestamp) {
return false;
}
}
// Convert signatures into an object
const signatureObject: any = signatures.reduce((acc, curr) => {
const [key, value] = curr.split('=');
acc[key] = value;
return acc;
}, {});
// Build the signed payload
const signed_payload = `${timestamp}.${JSON.stringify(data)}`;
// Validate the v0 signature
if (signatureObject.v0) {
const expectedSignature = crypto
.createHmac('sha256', clientSecret)
.update(signed_payload)
.digest('hex');
return signatureObject.v0 === expectedSignature;
}
return false;
}
Urban Sharing APIs refer to docks, dock groups and vehicles as our platform is designed to support multiple modes of transport. In the case of bike share systems, docks are individual bike parking spots, dock groups are stations and vehicles are bikes.
Vehicles can be retrieved via the GET /vehicles/{vehicleId} endpoint. The
endpoint will return the vehicle details.
Vehicles can be retrieved via the GET /vehicles/qr/{qrCode} endpoint. The
endpoint will return the vehicle details.
Vehicles can be retrieved via the GET /vehicles/gbfs/{gbfsId} endpoint. The
endpoint will return the vehicle details.
Trips are started via the POST /dockgroups/{dockGroupId}/trips
POST /vehicles/{vehicleId}/trips endpoints.
GET /vehicles/qrcodes/{qrCode} to look up the vehicle ID.
Trips can be found via the GET /trips/{tripId} endpoint. The endpoint will return
the current state of the trip.
All ongoing trips report their status via the Maas Webhook. See the Maas Webhook API documentation for more information.
The trip state can be updated via the PATCH /trips/{tripId} endpoint. Not all
states are available for all Vehicle types. If an action is not supported, an
error will be returned.
Each vehicle type has a unique set of damages that can be reported. To obtain
the list of damages use GET /vehicles/{vehicleId}/damagereports/types. Vehicle
damage can be reported via the POST /vehicles/{vehicleId}/damagereports
endpoint.
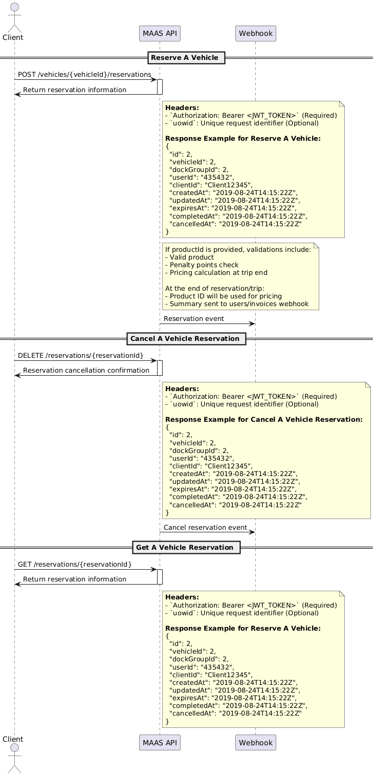
Vehicle reservations can be created via the POST /vehicles/{vehicleId}/reservations
endpoint. The reservation will be valid for a set period of time. The reservation
can be canceled via the DELETE /vehicles/{vehicleId}/reservations endpoint.
Product details can be retrieved via the GET /products/{productId} endpoint.
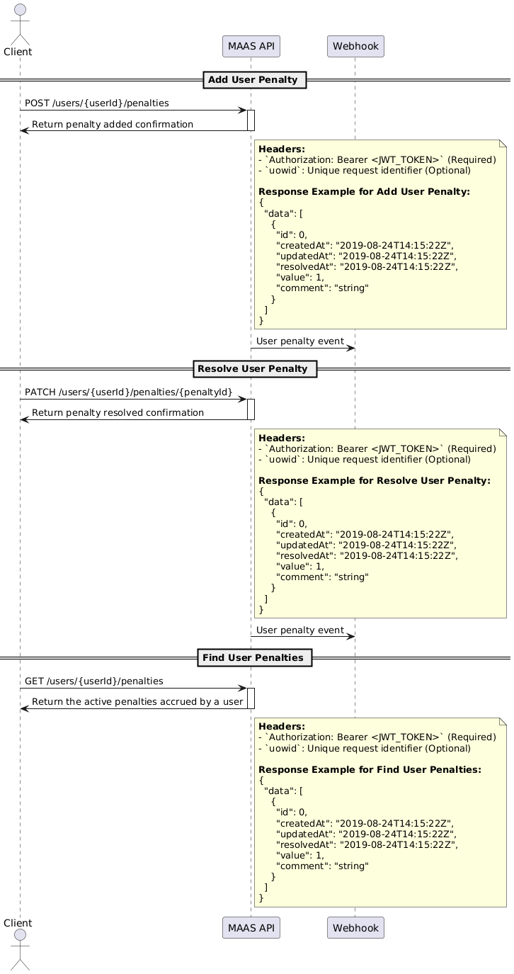
Penalties can be managed via the GET /users/{userId}/penalties endpoint. The
endpoint will return a list of penalties for the user. Penalties can be added
via the POST /users/{userId}/penalties endpoint. Penalties can be resolved via
the PATCH /users/{userId}/penalties/{penaltyId} endpoint.
The following is an example flow for starting a trip using a QR code:
When starting a trip you must provide a unique user ID. This is the ID used to identify the user in your system. Urbansharing uses our own user ID linked to your user ID. If a user with the ID you provide does not exist in the Urban Sharing system, it will be created. The API will only return the IDs provided by the client. Urban Sharing complies with GDPR and will not store any PII data about your users, except when provided by you explicitly.
Updates a trip.
| tripId required | number |
| On-Behalf-Of | string When the request is made from or by an end-user, this header must contain a unique value identifying that end-user. Presence of this header on all applicable requests - even those that do not require or return user-specific information - is strongly recommended, as it informs traffic shaping and optimizations which will improve your own performance, as well as helping auditing and troubleshooting operations. It is not a requirement that the value reveals who the end-user is to Urban Sharing, only that it is a unique and stable value per end-user. Including the header, but with a non-unique value, will negatively impact performance. |
| update required | string Enum: "pause" "resume" "cancel" "end" Set a new trip state. Note that not all states are supported by all vehicle types. | ||||||||||
| userId | string Optional User ID. We will validate that the trip belongs to this user, and reject the update if it does not. | ||||||||||
object User position | |||||||||||
| |||||||||||
| stateTransitionReason | string Enum: "cancelled_by_administrator" "time_limit_exceeded" "vehicle_communication_timeout" "station_communication_timeout" "user_interaction_timeout" "vehicle_taken_by_administrator" "vehicle_moved_to_operation_location" "vehicle_decommissioned" "illegal_parking" The reason why the state transistioned to the current state. | ||||||||||
| stateTransitionComment | string Text describing the reason why the transition occurred | ||||||||||
{- "update": "end",
- "userId": "string",
- "userPosition": {
- "geometry": {
- "type": "Point",
- "coordinates": [
- 10.752245,
- 59.913868
]
}, - "accuracyRadiusMeters": 12
}, - "stateTransitionReason": "cancelled_by_administrator",
- "stateTransitionComment": "string"
}{- "code": "invalid_location",
- "message": "An error occured"
}Returns a trip based on ID
| tripId required | number |
| On-Behalf-Of | string When the request is made from or by an end-user, this header must contain a unique value identifying that end-user. Presence of this header on all applicable requests - even those that do not require or return user-specific information - is strongly recommended, as it informs traffic shaping and optimizations which will improve your own performance, as well as helping auditing and troubleshooting operations. It is not a requirement that the value reveals who the end-user is to Urban Sharing, only that it is a unique and stable value per end-user. Including the header, but with a non-unique value, will negatively impact performance. |
{- "type": "MAAS_TRIP_STATE_UPDATE",
- "id": 12345,
- "clientId": "Client12345",
- "userId": "User12345",
- "state": "cancelled",
- "stateTransitionReason": "cancelled_by_administrator",
- "stateTransitionComment": "string",
- "startedAtLocation": {
- "timestamp": "2019-08-24T14:15:22Z",
- "geoPosition": {
- "geometry": {
- "type": "Point",
- "coordinates": [
- 10.752245,
- 59.913868
]
}, - "streetAddress": "Karl Johans gate 1"
}, - "statePosition": {
- "geometry": {
- "type": "Point",
- "coordinates": [
- 10.752245,
- 59.913868
]
}, - "streetAddress": "Karl Johans gate 1"
}, - "dock": {
- "dockGroupId": 2232,
- "dockGroupName": "Station 1",
- "dockNumber": 21
}
}, - "vehicle": {
- "id": 12345,
- "name": "Bike 1",
- "number": "42",
- "vehicleCategory": "ebike",
- "model": {
- "id": 101,
- "name": "Model X1",
- "type": "bike",
- "manufacturer": "Urban Sharing",
- "brand": "UrbanWheels",
- "model": "X1",
- "category": "ebike",
- "hardwareBridge": "segway_api",
- "lockVisual": "ring_lock"
}, - "status": "available",
- "state": "docked",
- "unavailabilityReasons": [
- "dock_broken",
- "vehicle_broken"
], - "batteryCharge": 70,
- "batteryRange": 4000,
- "location": {
- "timestamp": "2019-08-24T14:15:22Z",
- "geoPosition": {
- "geometry": {
- "type": "Point",
- "coordinates": [
- 10.752245,
- 59.913868
]
}, - "streetAddress": "Karl Johans gate 1"
}, - "statePosition": {
- "geometry": {
- "type": "Point",
- "coordinates": [
- 10.752245,
- 59.913868
]
}, - "streetAddress": "Karl Johans gate 1"
}, - "dock": {
- "dockGroupId": 2232,
- "dockGroupName": "Station 1",
- "dockNumber": 21
}
}, - "qrCode": "string",
- "isReserved": true,
- "trip": { }
}, - "endedAtLocation": {
- "timestamp": "2019-08-24T14:15:22Z",
- "geoPosition": {
- "geometry": {
- "type": "Point",
- "coordinates": [
- 10.752245,
- 59.913868
]
}, - "streetAddress": "Karl Johans gate 1"
}, - "statePosition": {
- "geometry": {
- "type": "Point",
- "coordinates": [
- 10.752245,
- 59.913868
]
}, - "streetAddress": "Karl Johans gate 1"
}, - "dock": {
- "dockGroupId": 2232,
- "dockGroupName": "Station 1",
- "dockNumber": 21
}
}, - "totalDistance": 12.55,
- "updatedAt": "2019-08-24T14:15:22Z",
- "pricing": {
- "totalAmountIncludingVat": 3600,
- "currency": "NOK",
- "tripDurationMins": 45,
- "freeMinutesFromPriceMatrix": 30,
- "freeMinutesPerDayUsed": 15,
- "freeMinutesPerDayRemaining": 30,
- "orderLines": [
- {
- "type": "trip",
- "quantity": 3,
- "amount": 1200,
- "vatRate": 0.25
}
]
}
}Returns a reservation based on the id
| reservationId required | string |
| On-Behalf-Of | string When the request is made from or by an end-user, this header must contain a unique value identifying that end-user. Presence of this header on all applicable requests - even those that do not require or return user-specific information - is strongly recommended, as it informs traffic shaping and optimizations which will improve your own performance, as well as helping auditing and troubleshooting operations. It is not a requirement that the value reveals who the end-user is to Urban Sharing, only that it is a unique and stable value per end-user. Including the header, but with a non-unique value, will negatively impact performance. |
{- "id": 2,
- "vehicleId": 2,
- "dockGroupId": 2,
- "userId": "435432",
- "clientId": "Client12345",
- "createdAt": "2019-08-24T14:15:22Z",
- "updatedAt": "2019-08-24T14:15:22Z",
- "expiresAt": "2019-08-24T14:15:22Z",
- "completedAt": "2019-08-24T14:15:22Z",
- "cancelledAt": "2019-08-24T14:15:22Z"
}Cancels an existing vehicle reservation
| reservationId required | string |
| On-Behalf-Of | string When the request is made from or by an end-user, this header must contain a unique value identifying that end-user. Presence of this header on all applicable requests - even those that do not require or return user-specific information - is strongly recommended, as it informs traffic shaping and optimizations which will improve your own performance, as well as helping auditing and troubleshooting operations. It is not a requirement that the value reveals who the end-user is to Urban Sharing, only that it is a unique and stable value per end-user. Including the header, but with a non-unique value, will negatively impact performance. |
{- "id": 2,
- "vehicleId": 2,
- "dockGroupId": 2,
- "userId": "435432",
- "clientId": "Client12345",
- "createdAt": "2019-08-24T14:15:22Z",
- "updatedAt": "2019-08-24T14:15:22Z",
- "expiresAt": "2019-08-24T14:15:22Z",
- "completedAt": "2019-08-24T14:15:22Z",
- "cancelledAt": "2019-08-24T14:15:22Z"
}Creates a subscription order for the specified product.
| On-Behalf-Of | string When the request is made from or by an end-user, this header must contain a unique value identifying that end-user. Presence of this header on all applicable requests - even those that do not require or return user-specific information - is strongly recommended, as it informs traffic shaping and optimizations which will improve your own performance, as well as helping auditing and troubleshooting operations. It is not a requirement that the value reveals who the end-user is to Urban Sharing, only that it is a unique and stable value per end-user. Including the header, but with a non-unique value, will negatively impact performance. |
| locale required | string |
| productId required | string Product ID to create subscription for |
| userId required | string User ID |
{- "productId": "string",
- "userId": "string"
}{- "id": "string",
- "token": "string",
- "status": "pending",
- "amount": 0,
- "amountWithoutVat": 0,
- "currency": "string",
- "createdAt": "string",
- "completedAt": "string",
- "unpaid": true,
- "vatAmount": 0,
- "vatRate": 0,
- "availablePaymentMethods": [
- "card"
], - "orderLines": [
- {
- "id": "string",
- "quantity": 0,
- "unitPrice": 0,
- "totalPrice": 0,
- "product": {
- "id": "string",
- "name": "string"
}
}
], - "discount": {
- "code": "string",
- "discountAmount": {
- "amount": 0,
- "percentage": 0
}
}
}Creates an order to deposit funds into the user wallet.
| On-Behalf-Of | string When the request is made from or by an end-user, this header must contain a unique value identifying that end-user. Presence of this header on all applicable requests - even those that do not require or return user-specific information - is strongly recommended, as it informs traffic shaping and optimizations which will improve your own performance, as well as helping auditing and troubleshooting operations. It is not a requirement that the value reveals who the end-user is to Urban Sharing, only that it is a unique and stable value per end-user. Including the header, but with a non-unique value, will negatively impact performance. |
| locale required | string |
| amount | number Amount to deposit into wallet |
| userId required | string User ID |
{- "amount": 0,
- "userId": "string"
}{- "id": "string",
- "token": "string",
- "status": "pending",
- "amount": 0,
- "amountWithoutVat": 0,
- "currency": "string",
- "createdAt": "string",
- "completedAt": "string",
- "unpaid": true,
- "vatAmount": 0,
- "vatRate": 0,
- "availablePaymentMethods": [
- "card"
], - "orderLines": [
- {
- "id": "string",
- "quantity": 0,
- "unitPrice": 0,
- "totalPrice": 0,
- "product": {
- "id": "string",
- "name": "string"
}
}
], - "discount": {
- "code": "string",
- "discountAmount": {
- "amount": 0,
- "percentage": 0
}
}
}Creates an order for voucher/gift codes.
| On-Behalf-Of | string When the request is made from or by an end-user, this header must contain a unique value identifying that end-user. Presence of this header on all applicable requests - even those that do not require or return user-specific information - is strongly recommended, as it informs traffic shaping and optimizations which will improve your own performance, as well as helping auditing and troubleshooting operations. It is not a requirement that the value reveals who the end-user is to Urban Sharing, only that it is a unique and stable value per end-user. Including the header, but with a non-unique value, will negatively impact performance. |
| locale required | string |
| customerEmail required | string Customer email address | ||||
required | Array of objects (OrderLineInputDto) Order lines with product and quantity | ||||
Array
| |||||
| receiptEmail | string Email to send receipt to | ||||
| userId required | string User ID | ||||
{- "customerEmail": "string",
- "orderLines": [
- {
- "productId": "string",
- "quantity": 1
}
], - "receiptEmail": "string",
- "userId": "string"
}{- "id": "string",
- "token": "string",
- "status": "pending",
- "amount": 0,
- "amountWithoutVat": 0,
- "currency": "string",
- "createdAt": "string",
- "completedAt": "string",
- "unpaid": true,
- "vatAmount": 0,
- "vatRate": 0,
- "availablePaymentMethods": [
- "card"
], - "orderLines": [
- {
- "id": "string",
- "quantity": 0,
- "unitPrice": 0,
- "totalPrice": 0,
- "product": {
- "id": "string",
- "name": "string"
}
}
], - "discount": {
- "code": "string",
- "discountAmount": {
- "amount": 0,
- "percentage": 0
}
}
}Returns a paginated list of user orders.
| statuses | Array of strings Items Enum: "pending" "completed" "cancelled" "failed" Filter by order statuses |
| limit | number Default: 20 Maximum number of results to return |
| offset | number Default: 0 Number of results to skip |
| orderBy | string Enum: "createdAt" "completedAt" Field to sort by |
| orderDirection | string Enum: "asc" "desc" Sort direction |
| userId required | string User ID |
| On-Behalf-Of | string When the request is made from or by an end-user, this header must contain a unique value identifying that end-user. Presence of this header on all applicable requests - even those that do not require or return user-specific information - is strongly recommended, as it informs traffic shaping and optimizations which will improve your own performance, as well as helping auditing and troubleshooting operations. It is not a requirement that the value reveals who the end-user is to Urban Sharing, only that it is a unique and stable value per end-user. Including the header, but with a non-unique value, will negatively impact performance. |
{- "rows": [
- {
- "id": "string",
- "token": "string",
- "status": "pending",
- "amount": 0,
- "amountWithoutVat": 0,
- "currency": "string",
- "createdAt": "string",
- "completedAt": "string",
- "unpaid": true,
- "vatAmount": 0,
- "vatRate": 0,
- "availablePaymentMethods": [
- "card"
], - "orderLines": [
- {
- "id": "string",
- "quantity": 0,
- "unitPrice": 0,
- "totalPrice": 0,
- "product": {
- "id": "string",
- "name": "string"
}
}
], - "discount": {
- "code": "string",
- "discountAmount": {
- "amount": 0,
- "percentage": 0
}
}
}
], - "paginationInfo": {
- "total": 0,
- "limit": 0,
- "offset": 0
}
}Returns a single order by its token.
| token required | string |
| userId required | string |
| On-Behalf-Of | string When the request is made from or by an end-user, this header must contain a unique value identifying that end-user. Presence of this header on all applicable requests - even those that do not require or return user-specific information - is strongly recommended, as it informs traffic shaping and optimizations which will improve your own performance, as well as helping auditing and troubleshooting operations. It is not a requirement that the value reveals who the end-user is to Urban Sharing, only that it is a unique and stable value per end-user. Including the header, but with a non-unique value, will negatively impact performance. |
{- "id": "string",
- "token": "string",
- "status": "pending",
- "amount": 0,
- "amountWithoutVat": 0,
- "currency": "string",
- "createdAt": "string",
- "completedAt": "string",
- "unpaid": true,
- "vatAmount": 0,
- "vatRate": 0,
- "availablePaymentMethods": [
- "card"
], - "orderLines": [
- {
- "id": "string",
- "quantity": 0,
- "unitPrice": 0,
- "totalPrice": 0,
- "product": {
- "id": "string",
- "name": "string"
}
}
], - "discount": {
- "code": "string",
- "discountAmount": {
- "amount": 0,
- "percentage": 0
}
}
}Applies a discount code to an existing unpaid order.
| orderId required | string |
| On-Behalf-Of | string When the request is made from or by an end-user, this header must contain a unique value identifying that end-user. Presence of this header on all applicable requests - even those that do not require or return user-specific information - is strongly recommended, as it informs traffic shaping and optimizations which will improve your own performance, as well as helping auditing and troubleshooting operations. It is not a requirement that the value reveals who the end-user is to Urban Sharing, only that it is a unique and stable value per end-user. Including the header, but with a non-unique value, will negatively impact performance. |
| code required | string Discount code to apply |
| userId required | string User ID |
{- "code": "string",
- "userId": "string"
}{- "id": "string",
- "token": "string",
- "status": "pending",
- "amount": 0,
- "amountWithoutVat": 0,
- "currency": "string",
- "createdAt": "string",
- "completedAt": "string",
- "unpaid": true,
- "vatAmount": 0,
- "vatRate": 0,
- "availablePaymentMethods": [
- "card"
], - "orderLines": [
- {
- "id": "string",
- "quantity": 0,
- "unitPrice": 0,
- "totalPrice": 0,
- "product": {
- "id": "string",
- "name": "string"
}
}
], - "discount": {
- "code": "string",
- "discountAmount": {
- "amount": 0,
- "percentage": 0
}
}
}Removes the applied discount code from an order.
| orderId required | string |
| userId required | string |
| On-Behalf-Of | string When the request is made from or by an end-user, this header must contain a unique value identifying that end-user. Presence of this header on all applicable requests - even those that do not require or return user-specific information - is strongly recommended, as it informs traffic shaping and optimizations which will improve your own performance, as well as helping auditing and troubleshooting operations. It is not a requirement that the value reveals who the end-user is to Urban Sharing, only that it is a unique and stable value per end-user. Including the header, but with a non-unique value, will negatively impact performance. |
{- "id": "string",
- "token": "string",
- "status": "pending",
- "amount": 0,
- "amountWithoutVat": 0,
- "currency": "string",
- "createdAt": "string",
- "completedAt": "string",
- "unpaid": true,
- "vatAmount": 0,
- "vatRate": 0,
- "availablePaymentMethods": [
- "card"
], - "orderLines": [
- {
- "id": "string",
- "quantity": 0,
- "unitPrice": 0,
- "totalPrice": 0,
- "product": {
- "id": "string",
- "name": "string"
}
}
], - "discount": {
- "code": "string",
- "discountAmount": {
- "amount": 0,
- "percentage": 0
}
}
}Initiates payment for an order or invoice.
| On-Behalf-Of | string When the request is made from or by an end-user, this header must contain a unique value identifying that end-user. Presence of this header on all applicable requests - even those that do not require or return user-specific information - is strongly recommended, as it informs traffic shaping and optimizations which will improve your own performance, as well as helping auditing and troubleshooting operations. It is not a requirement that the value reveals who the end-user is to Urban Sharing, only that it is a unique and stable value per end-user. Including the header, but with a non-unique value, will negatively impact performance. |
| locale required | string |
| documentId required | string Document ID (order or invoice ID) | ||||||
| documentType required | string Enum: "order" "invoice" Document type | ||||||
required | object Payment parameters | ||||||
| |||||||
| userId required | string User ID | ||||||
{- "documentId": "string",
- "documentType": "order",
- "params": {
- "selectedPaymentMethod": "card",
- "enableAutoRenew": true,
- "save": true
}, - "userId": "string"
}{- "publishableKey": "string",
- "clientSecret": "string",
- "customerRef": "string",
- "customerKey": "string",
- "webUrl": "string",
- "paymentMethodRef": "string",
- "orderToken": "string",
- "state": "CREATED",
- "errorCode": "string",
- "message": "string",
- "description": "string"
}Returns the current payment methods for the user.
| userId required | string |
| On-Behalf-Of | string When the request is made from or by an end-user, this header must contain a unique value identifying that end-user. Presence of this header on all applicable requests - even those that do not require or return user-specific information - is strongly recommended, as it informs traffic shaping and optimizations which will improve your own performance, as well as helping auditing and troubleshooting operations. It is not a requirement that the value reveals who the end-user is to Urban Sharing, only that it is a unique and stable value per end-user. Including the header, but with a non-unique value, will negatively impact performance. |
{- "methods": [
- {
- "type": "card",
- "card": {
- "brand": "visa",
- "last4": "4242",
- "expMonth": 12,
- "expYear": 2025,
- "isExpired": true
}, - "wallet": {
- "balance": 0
}
}
]
}Initiates the flow to add a new payment method.
| On-Behalf-Of | string When the request is made from or by an end-user, this header must contain a unique value identifying that end-user. Presence of this header on all applicable requests - even those that do not require or return user-specific information - is strongly recommended, as it informs traffic shaping and optimizations which will improve your own performance, as well as helping auditing and troubleshooting operations. It is not a requirement that the value reveals who the end-user is to Urban Sharing, only that it is a unique and stable value per end-user. Including the header, but with a non-unique value, will negatively impact performance. |
| locale required | string |
object Redirect paths | |||||
| |||||
| userId required | string User ID | ||||
{- "paths": {
- "successPath": "string",
- "cancelPath": "string"
}, - "userId": "string"
}{- "webUrl": "string",
- "provider": "stripe",
- "url": "string",
- "setupToken": "string",
- "sessionId": "string",
- "publishableKey": "string",
- "clientSecret": "string"
}Initiates the flow to replace the existing payment method.
| On-Behalf-Of | string When the request is made from or by an end-user, this header must contain a unique value identifying that end-user. Presence of this header on all applicable requests - even those that do not require or return user-specific information - is strongly recommended, as it informs traffic shaping and optimizations which will improve your own performance, as well as helping auditing and troubleshooting operations. It is not a requirement that the value reveals who the end-user is to Urban Sharing, only that it is a unique and stable value per end-user. Including the header, but with a non-unique value, will negatively impact performance. |
| locale required | string |
object Redirect paths | |||||
| |||||
| userId required | string User ID | ||||
{- "paths": {
- "successPath": "string",
- "cancelPath": "string"
}, - "userId": "string"
}{- "webUrl": "string",
- "provider": "stripe",
- "url": "string",
- "setupToken": "string",
- "sessionId": "string",
- "publishableKey": "string",
- "clientSecret": "string"
}Removes the user payment method.
| userId required | string |
| On-Behalf-Of | string When the request is made from or by an end-user, this header must contain a unique value identifying that end-user. Presence of this header on all applicable requests - even those that do not require or return user-specific information - is strongly recommended, as it informs traffic shaping and optimizations which will improve your own performance, as well as helping auditing and troubleshooting operations. It is not a requirement that the value reveals who the end-user is to Urban Sharing, only that it is a unique and stable value per end-user. Including the header, but with a non-unique value, will negatively impact performance. |
{- "code": "ERR_PAYMENT_ERROR",
- "message": "Payment processing failed"
}Returns all products available
| On-Behalf-Of | string When the request is made from or by an end-user, this header must contain a unique value identifying that end-user. Presence of this header on all applicable requests - even those that do not require or return user-specific information - is strongly recommended, as it informs traffic shaping and optimizations which will improve your own performance, as well as helping auditing and troubleshooting operations. It is not a requirement that the value reveals who the end-user is to Urban Sharing, only that it is a unique and stable value per end-user. Including the header, but with a non-unique value, will negatively impact performance. |
{- "data": [
- {
- "id": 1,
- "createdAt": "2019-08-24T14:15:22Z",
- "updatedAt": "2019-08-24T14:15:22Z",
- "name": "Premium",
- "enabled": true,
- "price": 10.99,
- "durationMethod": "absolute",
- "durationMins": 60,
- "vatRate": 0.21,
- "purchasableFrom": "2019-08-24T14:15:22Z",
- "purchasableTo": "2019-08-24T14:15:22Z",
- "validFrom": "2019-08-24T14:15:22Z",
- "validTo": "2019-08-24T14:15:22Z",
- "purchasable": true,
- "sortIndex": 1,
- "freeMinutesPerDay": 60,
- "freeFloatingDockingFeeAmount": 1,
- "priceMatrices": [
- {
- "createdAt": "2019-08-24T14:15:22Z",
- "updatedAt": "2019-08-24T14:15:22Z",
- "vehicleCategory": "bike",
- "type": "trip",
- "priceMatrix": {
- "createdAt": "2019-08-24T14:15:22Z",
- "updatedAt": "2019-08-24T14:15:22Z",
- "title": "Standard Pricing",
- "lastStepInfinite": false,
- "penalty": {
- "points": 2,
- "penaltyAfterMinutes": 60
}, - "priceMatrixItems": [
- {
- "createdAt": "2019-08-24T14:15:22Z",
- "updatedAt": "2019-08-24T14:15:22Z",
- "type": "period",
- "price": 42.42,
- "quantity": 10,
- "minutes": 60,
- "index": 1
}
]
}
}
], - "nameTranslations": {
- "en": "Day pass",
- "de": "Tageskarte"
}, - "slugTranslations": {
- "en": "day-pass",
- "de": "tageskarte"
}, - "descriptionTextTranslations": {
- "en": "Day pass",
- "de": "Tageskarte"
}, - "descriptionBeforePurchasableTranslations": {
- "en": "Day pass",
- "de": "Tageskarte"
}
}
]
}Returns all historical and current trips of a user
| userId required | string |
| states | Array of strings Items Enum: "starting" "in_progress" "on_hold" "completed" "cancelled" Example: The trip states to filter by |
| from required | string <date-time> The start date to filter trips from |
| to | string <date-time> The end date to filter trips until |
| On-Behalf-Of | string When the request is made from or by an end-user, this header must contain a unique value identifying that end-user. Presence of this header on all applicable requests - even those that do not require or return user-specific information - is strongly recommended, as it informs traffic shaping and optimizations which will improve your own performance, as well as helping auditing and troubleshooting operations. It is not a requirement that the value reveals who the end-user is to Urban Sharing, only that it is a unique and stable value per end-user. Including the header, but with a non-unique value, will negatively impact performance. |
{- "data": [
- {
- "type": "MAAS_TRIP_STATE_UPDATE",
- "id": 12345,
- "clientId": "Client12345",
- "userId": "User12345",
- "state": "cancelled",
- "stateTransitionReason": "cancelled_by_administrator",
- "stateTransitionComment": "string",
- "startedAtLocation": {
- "timestamp": "2019-08-24T14:15:22Z",
- "geoPosition": {
- "geometry": {
- "type": "Point",
- "coordinates": [
- 10.752245,
- 59.913868
]
}, - "streetAddress": "Karl Johans gate 1"
}, - "statePosition": {
- "geometry": {
- "type": "Point",
- "coordinates": [
- 10.752245,
- 59.913868
]
}, - "streetAddress": "Karl Johans gate 1"
}, - "dock": {
- "dockGroupId": 2232,
- "dockGroupName": "Station 1",
- "dockNumber": 21
}
}, - "vehicle": {
- "id": 12345,
- "name": "Bike 1",
- "number": "42",
- "vehicleCategory": "ebike",
- "model": {
- "id": 101,
- "name": "Model X1",
- "type": "bike",
- "manufacturer": "Urban Sharing",
- "brand": "UrbanWheels",
- "model": "X1",
- "category": "ebike",
- "hardwareBridge": "segway_api",
- "lockVisual": "ring_lock"
}, - "status": "available",
- "state": "docked",
- "unavailabilityReasons": [
- "dock_broken",
- "vehicle_broken"
], - "batteryCharge": 70,
- "batteryRange": 4000,
- "location": {
- "timestamp": "2019-08-24T14:15:22Z",
- "geoPosition": {
- "geometry": {
- "type": "Point",
- "coordinates": [
- 10.752245,
- 59.913868
]
}, - "streetAddress": "Karl Johans gate 1"
}, - "statePosition": {
- "geometry": {
- "type": "Point",
- "coordinates": [
- 10.752245,
- 59.913868
]
}, - "streetAddress": "Karl Johans gate 1"
}, - "dock": {
- "dockGroupId": 2232,
- "dockGroupName": "Station 1",
- "dockNumber": 21
}
}, - "qrCode": "string",
- "isReserved": true,
- "trip": { }
}, - "endedAtLocation": {
- "timestamp": "2019-08-24T14:15:22Z",
- "geoPosition": {
- "geometry": {
- "type": "Point",
- "coordinates": [
- 10.752245,
- 59.913868
]
}, - "streetAddress": "Karl Johans gate 1"
}, - "statePosition": {
- "geometry": {
- "type": "Point",
- "coordinates": [
- 10.752245,
- 59.913868
]
}, - "streetAddress": "Karl Johans gate 1"
}, - "dock": {
- "dockGroupId": 2232,
- "dockGroupName": "Station 1",
- "dockNumber": 21
}
}, - "totalDistance": 12.55,
- "updatedAt": "2019-08-24T14:15:22Z",
- "pricing": {
- "totalAmountIncludingVat": 3600,
- "currency": "NOK",
- "tripDurationMins": 45,
- "freeMinutesFromPriceMatrix": 30,
- "freeMinutesPerDayUsed": 15,
- "freeMinutesPerDayRemaining": 30,
- "orderLines": [
- {
- "type": "trip",
- "quantity": 3,
- "amount": 1200,
- "vatRate": 0.25
}
]
}
}
]
}Returns all active vehicle reservations for a user (excludes completed and cancelled)
| userId required | string |
| On-Behalf-Of | string When the request is made from or by an end-user, this header must contain a unique value identifying that end-user. Presence of this header on all applicable requests - even those that do not require or return user-specific information - is strongly recommended, as it informs traffic shaping and optimizations which will improve your own performance, as well as helping auditing and troubleshooting operations. It is not a requirement that the value reveals who the end-user is to Urban Sharing, only that it is a unique and stable value per end-user. Including the header, but with a non-unique value, will negatively impact performance. |
{- "data": [
- {
- "id": 2,
- "vehicleId": 2,
- "dockGroupId": 2,
- "clientId": "Client12345",
- "createdAt": "2019-08-24T14:15:22Z",
- "updatedAt": "2019-08-24T14:15:22Z",
- "expiresAt": "2019-08-24T14:15:22Z",
- "completedAt": "2019-08-24T14:15:22Z",
- "cancelledAt": "2019-08-24T14:15:22Z"
}
]
}Returns aggregated statistics for a user including distance, trips, CO2 saved, calories burned, and spending.
| userId required | string |
| from required | string <date-time> The start date to filter from |
| to | string <date-time> The end date to filter until |
| On-Behalf-Of | string When the request is made from or by an end-user, this header must contain a unique value identifying that end-user. Presence of this header on all applicable requests - even those that do not require or return user-specific information - is strongly recommended, as it informs traffic shaping and optimizations which will improve your own performance, as well as helping auditing and troubleshooting operations. It is not a requirement that the value reveals who the end-user is to Urban Sharing, only that it is a unique and stable value per end-user. Including the header, but with a non-unique value, will negatively impact performance. |
{- "totalTrips": 42,
- "totalDistanceKm": 123.45,
- "totalRidingTimeSec": 3600,
- "co2SavedGrams": 14814,
- "caloriesBurned": 3703,
- "totalSpentCents": 5000,
- "currency": "NOK"
}Returns the current active subscription for a user, or 404 if no active subscription exists.
| userId required | string |
| On-Behalf-Of | string When the request is made from or by an end-user, this header must contain a unique value identifying that end-user. Presence of this header on all applicable requests - even those that do not require or return user-specific information - is strongly recommended, as it informs traffic shaping and optimizations which will improve your own performance, as well as helping auditing and troubleshooting operations. It is not a requirement that the value reveals who the end-user is to Urban Sharing, only that it is a unique and stable value per end-user. Including the header, but with a non-unique value, will negatively impact performance. |
{- "id": 123,
- "enabled": true,
- "validFrom": "2024-01-01T00:00:00.000Z",
- "validTo": "2024-12-31T23:59:59.999Z",
- "product": {
- "id": 1,
- "name": "Monthly Pass",
- "price": 29.99,
- "freeMinutesPerDay": 45
}, - "isCancellable": true
}Cancels the current active subscription for a user. Only subscriptions for free products or products marked as publicly cancellable can be cancelled.
| userId required | string |
| On-Behalf-Of | string When the request is made from or by an end-user, this header must contain a unique value identifying that end-user. Presence of this header on all applicable requests - even those that do not require or return user-specific information - is strongly recommended, as it informs traffic shaping and optimizations which will improve your own performance, as well as helping auditing and troubleshooting operations. It is not a requirement that the value reveals who the end-user is to Urban Sharing, only that it is a unique and stable value per end-user. Including the header, but with a non-unique value, will negatively impact performance. |
Creates a user in the Urban Sharing system if they do not already exist. Returns the user profile.
| userId required | string |
| On-Behalf-Of | string When the request is made from or by an end-user, this header must contain a unique value identifying that end-user. Presence of this header on all applicable requests - even those that do not require or return user-specific information - is strongly recommended, as it informs traffic shaping and optimizations which will improve your own performance, as well as helping auditing and troubleshooting operations. It is not a requirement that the value reveals who the end-user is to Urban Sharing, only that it is a unique and stable value per end-user. Including the header, but with a non-unique value, will negatively impact performance. |
{- "id": "user_12345"
}Returns the current onboarding state of a user.
| userId required | string |
| On-Behalf-Of | string When the request is made from or by an end-user, this header must contain a unique value identifying that end-user. Presence of this header on all applicable requests - even those that do not require or return user-specific information - is strongly recommended, as it informs traffic shaping and optimizations which will improve your own performance, as well as helping auditing and troubleshooting operations. It is not a requirement that the value reveals who the end-user is to Urban Sharing, only that it is a unique and stable value per end-user. Including the header, but with a non-unique value, will negatively impact performance. |
{- "steps": [
- {
- "type": "paymentMethod",
- "required": true,
- "visibility": [
- "onboarding",
- "edit_profile"
]
}
], - "pending": [
- {
- "type": "paymentMethod",
- "required": true,
- "visibility": [
- "onboarding",
- "edit_profile"
]
}
], - "data": {
- "firstName": "John",
- "lastName": "Doe",
- "email": "john.doe@example.com",
- "emailVerified": true,
- "phoneNumber": "+1234567890",
- "phoneNumberVerified": true,
- "streetAddress": "123 Main St",
- "streetAddress2": "Apt 2",
- "streetAddress3": "Building C",
- "streetAddressVerified": true,
- "postalCode": "0182",
- "city": "Oslo",
- "countryCode": "NO",
- "personalNumber": "234567890",
- "personalNumberVerified": true,
- "gender": "male",
- "hasPaymentMethod": true
}
}Submit the first and last name for the onboarding step.
| userId required | string |
| On-Behalf-Of | string When the request is made from or by an end-user, this header must contain a unique value identifying that end-user. Presence of this header on all applicable requests - even those that do not require or return user-specific information - is strongly recommended, as it informs traffic shaping and optimizations which will improve your own performance, as well as helping auditing and troubleshooting operations. It is not a requirement that the value reveals who the end-user is to Urban Sharing, only that it is a unique and stable value per end-user. Including the header, but with a non-unique value, will negatively impact performance. |
| firstName required | string First name |
| lastName required | string Last name |
{- "firstName": "John",
- "lastName": "Doe"
}{- "steps": [
- {
- "type": "paymentMethod",
- "required": true,
- "visibility": [
- "onboarding",
- "edit_profile"
]
}
], - "pending": [
- {
- "type": "paymentMethod",
- "required": true,
- "visibility": [
- "onboarding",
- "edit_profile"
]
}
], - "data": {
- "firstName": "John",
- "lastName": "Doe",
- "email": "john.doe@example.com",
- "emailVerified": true,
- "phoneNumber": "+1234567890",
- "phoneNumberVerified": true,
- "streetAddress": "123 Main St",
- "streetAddress2": "Apt 2",
- "streetAddress3": "Building C",
- "streetAddressVerified": true,
- "postalCode": "0182",
- "city": "Oslo",
- "countryCode": "NO",
- "personalNumber": "234567890",
- "personalNumberVerified": true,
- "gender": "male",
- "hasPaymentMethod": true
}
}Submit the gender for the onboarding step.
| userId required | string |
| On-Behalf-Of | string When the request is made from or by an end-user, this header must contain a unique value identifying that end-user. Presence of this header on all applicable requests - even those that do not require or return user-specific information - is strongly recommended, as it informs traffic shaping and optimizations which will improve your own performance, as well as helping auditing and troubleshooting operations. It is not a requirement that the value reveals who the end-user is to Urban Sharing, only that it is a unique and stable value per end-user. Including the header, but with a non-unique value, will negatively impact performance. |
| gender required | string Enum: "male" "female" "other" Gender |
{- "gender": "male"
}{- "steps": [
- {
- "type": "paymentMethod",
- "required": true,
- "visibility": [
- "onboarding",
- "edit_profile"
]
}
], - "pending": [
- {
- "type": "paymentMethod",
- "required": true,
- "visibility": [
- "onboarding",
- "edit_profile"
]
}
], - "data": {
- "firstName": "John",
- "lastName": "Doe",
- "email": "john.doe@example.com",
- "emailVerified": true,
- "phoneNumber": "+1234567890",
- "phoneNumberVerified": true,
- "streetAddress": "123 Main St",
- "streetAddress2": "Apt 2",
- "streetAddress3": "Building C",
- "streetAddressVerified": true,
- "postalCode": "0182",
- "city": "Oslo",
- "countryCode": "NO",
- "personalNumber": "234567890",
- "personalNumberVerified": true,
- "gender": "male",
- "hasPaymentMethod": true
}
}Submit the phone number for the onboarding step.
| userId required | string |
| On-Behalf-Of | string When the request is made from or by an end-user, this header must contain a unique value identifying that end-user. Presence of this header on all applicable requests - even those that do not require or return user-specific information - is strongly recommended, as it informs traffic shaping and optimizations which will improve your own performance, as well as helping auditing and troubleshooting operations. It is not a requirement that the value reveals who the end-user is to Urban Sharing, only that it is a unique and stable value per end-user. Including the header, but with a non-unique value, will negatively impact performance. |
| phoneNumber required | string The phone number |
{- "phoneNumber": "+4712345678"
}{- "steps": [
- {
- "type": "paymentMethod",
- "required": true,
- "visibility": [
- "onboarding",
- "edit_profile"
]
}
], - "pending": [
- {
- "type": "paymentMethod",
- "required": true,
- "visibility": [
- "onboarding",
- "edit_profile"
]
}
], - "data": {
- "firstName": "John",
- "lastName": "Doe",
- "email": "john.doe@example.com",
- "emailVerified": true,
- "phoneNumber": "+1234567890",
- "phoneNumberVerified": true,
- "streetAddress": "123 Main St",
- "streetAddress2": "Apt 2",
- "streetAddress3": "Building C",
- "streetAddressVerified": true,
- "postalCode": "0182",
- "city": "Oslo",
- "countryCode": "NO",
- "personalNumber": "234567890",
- "personalNumberVerified": true,
- "gender": "male",
- "hasPaymentMethod": true
}
}Submit the email address for the onboarding step.
| userId required | string |
| On-Behalf-Of | string When the request is made from or by an end-user, this header must contain a unique value identifying that end-user. Presence of this header on all applicable requests - even those that do not require or return user-specific information - is strongly recommended, as it informs traffic shaping and optimizations which will improve your own performance, as well as helping auditing and troubleshooting operations. It is not a requirement that the value reveals who the end-user is to Urban Sharing, only that it is a unique and stable value per end-user. Including the header, but with a non-unique value, will negatively impact performance. |
| email required | string The email address |
{- "email": "user@example.com"
}{- "steps": [
- {
- "type": "paymentMethod",
- "required": true,
- "visibility": [
- "onboarding",
- "edit_profile"
]
}
], - "pending": [
- {
- "type": "paymentMethod",
- "required": true,
- "visibility": [
- "onboarding",
- "edit_profile"
]
}
], - "data": {
- "firstName": "John",
- "lastName": "Doe",
- "email": "john.doe@example.com",
- "emailVerified": true,
- "phoneNumber": "+1234567890",
- "phoneNumberVerified": true,
- "streetAddress": "123 Main St",
- "streetAddress2": "Apt 2",
- "streetAddress3": "Building C",
- "streetAddressVerified": true,
- "postalCode": "0182",
- "city": "Oslo",
- "countryCode": "NO",
- "personalNumber": "234567890",
- "personalNumberVerified": true,
- "gender": "male",
- "hasPaymentMethod": true
}
}Submit the street address for the onboarding step.
| userId required | string |
| On-Behalf-Of | string When the request is made from or by an end-user, this header must contain a unique value identifying that end-user. Presence of this header on all applicable requests - even those that do not require or return user-specific information - is strongly recommended, as it informs traffic shaping and optimizations which will improve your own performance, as well as helping auditing and troubleshooting operations. It is not a requirement that the value reveals who the end-user is to Urban Sharing, only that it is a unique and stable value per end-user. Including the header, but with a non-unique value, will negatively impact performance. |
| streetAddress required | string Street address line |
| streetAddress2 | string Second address line |
| streetAddress3 | string Third address line |
| postalCode required | string Postal code |
| city required | string City |
| countryCode | string Country code (ISO 3166-1 alpha-2) |
{- "streetAddress": "Storgata 1",
- "streetAddress2": "Apt 2",
- "streetAddress3": "Building C",
- "postalCode": "0182",
- "city": "Oslo",
- "countryCode": "NO"
}{- "steps": [
- {
- "type": "paymentMethod",
- "required": true,
- "visibility": [
- "onboarding",
- "edit_profile"
]
}
], - "pending": [
- {
- "type": "paymentMethod",
- "required": true,
- "visibility": [
- "onboarding",
- "edit_profile"
]
}
], - "data": {
- "firstName": "John",
- "lastName": "Doe",
- "email": "john.doe@example.com",
- "emailVerified": true,
- "phoneNumber": "+1234567890",
- "phoneNumberVerified": true,
- "streetAddress": "123 Main St",
- "streetAddress2": "Apt 2",
- "streetAddress3": "Building C",
- "streetAddressVerified": true,
- "postalCode": "0182",
- "city": "Oslo",
- "countryCode": "NO",
- "personalNumber": "234567890",
- "personalNumberVerified": true,
- "gender": "male",
- "hasPaymentMethod": true
}
}Submit the personal identification number for the onboarding step.
| userId required | string |
| On-Behalf-Of | string When the request is made from or by an end-user, this header must contain a unique value identifying that end-user. Presence of this header on all applicable requests - even those that do not require or return user-specific information - is strongly recommended, as it informs traffic shaping and optimizations which will improve your own performance, as well as helping auditing and troubleshooting operations. It is not a requirement that the value reveals who the end-user is to Urban Sharing, only that it is a unique and stable value per end-user. Including the header, but with a non-unique value, will negatively impact performance. |
| personalNumber required | string The personal identification number (national ID) |
{- "personalNumber": "12345678901"
}{- "steps": [
- {
- "type": "paymentMethod",
- "required": true,
- "visibility": [
- "onboarding",
- "edit_profile"
]
}
], - "pending": [
- {
- "type": "paymentMethod",
- "required": true,
- "visibility": [
- "onboarding",
- "edit_profile"
]
}
], - "data": {
- "firstName": "John",
- "lastName": "Doe",
- "email": "john.doe@example.com",
- "emailVerified": true,
- "phoneNumber": "+1234567890",
- "phoneNumberVerified": true,
- "streetAddress": "123 Main St",
- "streetAddress2": "Apt 2",
- "streetAddress3": "Building C",
- "streetAddressVerified": true,
- "postalCode": "0182",
- "city": "Oslo",
- "countryCode": "NO",
- "personalNumber": "234567890",
- "personalNumberVerified": true,
- "gender": "male",
- "hasPaymentMethod": true
}
}Accept the privacy policy and submit any additional legal consent checkboxes.
| userId required | string |
| On-Behalf-Of | string When the request is made from or by an end-user, this header must contain a unique value identifying that end-user. Presence of this header on all applicable requests - even those that do not require or return user-specific information - is strongly recommended, as it informs traffic shaping and optimizations which will improve your own performance, as well as helping auditing and troubleshooting operations. It is not a requirement that the value reveals who the end-user is to Urban Sharing, only that it is a unique and stable value per end-user. Including the header, but with a non-unique value, will negatively impact performance. |
| accepted required | boolean Whether the user accepted the privacy policy | ||||
| version | string Version of the privacy policy accepted | ||||
Array of objects (LegalConsent) Additional legal consent checkboxes | |||||
Array
| |||||
{- "accepted": true,
- "version": "2026-03-01",
- "legalConsents": [
- {
- "key": "marketing_emails",
- "accepted": true
}
]
}{- "steps": [
- {
- "type": "paymentMethod",
- "required": true,
- "visibility": [
- "onboarding",
- "edit_profile"
]
}
], - "pending": [
- {
- "type": "paymentMethod",
- "required": true,
- "visibility": [
- "onboarding",
- "edit_profile"
]
}
], - "data": {
- "firstName": "John",
- "lastName": "Doe",
- "email": "john.doe@example.com",
- "emailVerified": true,
- "phoneNumber": "+1234567890",
- "phoneNumberVerified": true,
- "streetAddress": "123 Main St",
- "streetAddress2": "Apt 2",
- "streetAddress3": "Building C",
- "streetAddressVerified": true,
- "postalCode": "0182",
- "city": "Oslo",
- "countryCode": "NO",
- "personalNumber": "234567890",
- "personalNumberVerified": true,
- "gender": "male",
- "hasPaymentMethod": true
}
}Accept the terms and conditions.
| userId required | string |
| On-Behalf-Of | string When the request is made from or by an end-user, this header must contain a unique value identifying that end-user. Presence of this header on all applicable requests - even those that do not require or return user-specific information - is strongly recommended, as it informs traffic shaping and optimizations which will improve your own performance, as well as helping auditing and troubleshooting operations. It is not a requirement that the value reveals who the end-user is to Urban Sharing, only that it is a unique and stable value per end-user. Including the header, but with a non-unique value, will negatively impact performance. |
| accepted required | boolean Whether the user accepted the terms and conditions |
| version | string Version of the terms and conditions accepted |
{- "accepted": true,
- "version": "2026-03-01"
}{- "steps": [
- {
- "type": "paymentMethod",
- "required": true,
- "visibility": [
- "onboarding",
- "edit_profile"
]
}
], - "pending": [
- {
- "type": "paymentMethod",
- "required": true,
- "visibility": [
- "onboarding",
- "edit_profile"
]
}
], - "data": {
- "firstName": "John",
- "lastName": "Doe",
- "email": "john.doe@example.com",
- "emailVerified": true,
- "phoneNumber": "+1234567890",
- "phoneNumberVerified": true,
- "streetAddress": "123 Main St",
- "streetAddress2": "Apt 2",
- "streetAddress3": "Building C",
- "streetAddressVerified": true,
- "postalCode": "0182",
- "city": "Oslo",
- "countryCode": "NO",
- "personalNumber": "234567890",
- "personalNumberVerified": true,
- "gender": "male",
- "hasPaymentMethod": true
}
}Mark the tutorial as acknowledged.
| userId required | string |
| On-Behalf-Of | string When the request is made from or by an end-user, this header must contain a unique value identifying that end-user. Presence of this header on all applicable requests - even those that do not require or return user-specific information - is strongly recommended, as it informs traffic shaping and optimizations which will improve your own performance, as well as helping auditing and troubleshooting operations. It is not a requirement that the value reveals who the end-user is to Urban Sharing, only that it is a unique and stable value per end-user. Including the header, but with a non-unique value, will negatively impact performance. |
| acknowledged required | boolean Whether the user acknowledged the tutorial |
{- "acknowledged": true
}{- "steps": [
- {
- "type": "paymentMethod",
- "required": true,
- "visibility": [
- "onboarding",
- "edit_profile"
]
}
], - "pending": [
- {
- "type": "paymentMethod",
- "required": true,
- "visibility": [
- "onboarding",
- "edit_profile"
]
}
], - "data": {
- "firstName": "John",
- "lastName": "Doe",
- "email": "john.doe@example.com",
- "emailVerified": true,
- "phoneNumber": "+1234567890",
- "phoneNumberVerified": true,
- "streetAddress": "123 Main St",
- "streetAddress2": "Apt 2",
- "streetAddress3": "Building C",
- "streetAddressVerified": true,
- "postalCode": "0182",
- "city": "Oslo",
- "countryCode": "NO",
- "personalNumber": "234567890",
- "personalNumberVerified": true,
- "gender": "male",
- "hasPaymentMethod": true
}
}Start verification of the phone number. Returns a verification state, TTL, and code length.
| userId required | string |
| On-Behalf-Of | string When the request is made from or by an end-user, this header must contain a unique value identifying that end-user. Presence of this header on all applicable requests - even those that do not require or return user-specific information - is strongly recommended, as it informs traffic shaping and optimizations which will improve your own performance, as well as helping auditing and troubleshooting operations. It is not a requirement that the value reveals who the end-user is to Urban Sharing, only that it is a unique and stable value per end-user. Including the header, but with a non-unique value, will negatively impact performance. |
| phoneNumber required | string The phone number |
{- "phoneNumber": "+4712345678"
}{- "state": "string",
- "ttl": 0,
- "length": 0
}Complete verification of the phone number by submitting the verification code.
| userId required | string |
| On-Behalf-Of | string When the request is made from or by an end-user, this header must contain a unique value identifying that end-user. Presence of this header on all applicable requests - even those that do not require or return user-specific information - is strongly recommended, as it informs traffic shaping and optimizations which will improve your own performance, as well as helping auditing and troubleshooting operations. It is not a requirement that the value reveals who the end-user is to Urban Sharing, only that it is a unique and stable value per end-user. Including the header, but with a non-unique value, will negatively impact performance. |
| state required | string Verification state |
| code required | string The verification code |
{- "state": "string",
- "code": "string"
}{- "steps": [
- {
- "type": "paymentMethod",
- "required": true,
- "visibility": [
- "onboarding",
- "edit_profile"
]
}
], - "pending": [
- {
- "type": "paymentMethod",
- "required": true,
- "visibility": [
- "onboarding",
- "edit_profile"
]
}
], - "data": {
- "firstName": "John",
- "lastName": "Doe",
- "email": "john.doe@example.com",
- "emailVerified": true,
- "phoneNumber": "+1234567890",
- "phoneNumberVerified": true,
- "streetAddress": "123 Main St",
- "streetAddress2": "Apt 2",
- "streetAddress3": "Building C",
- "streetAddressVerified": true,
- "postalCode": "0182",
- "city": "Oslo",
- "countryCode": "NO",
- "personalNumber": "234567890",
- "personalNumberVerified": true,
- "gender": "male",
- "hasPaymentMethod": true
}
}Start verification of the email address. Returns a verification state, TTL, and code length.
| userId required | string |
| On-Behalf-Of | string When the request is made from or by an end-user, this header must contain a unique value identifying that end-user. Presence of this header on all applicable requests - even those that do not require or return user-specific information - is strongly recommended, as it informs traffic shaping and optimizations which will improve your own performance, as well as helping auditing and troubleshooting operations. It is not a requirement that the value reveals who the end-user is to Urban Sharing, only that it is a unique and stable value per end-user. Including the header, but with a non-unique value, will negatively impact performance. |
| email required | string The email address |
{- "email": "user@example.com"
}{- "state": "string",
- "ttl": 0,
- "length": 0
}Complete verification of the email address by submitting the verification code.
| userId required | string |
| On-Behalf-Of | string When the request is made from or by an end-user, this header must contain a unique value identifying that end-user. Presence of this header on all applicable requests - even those that do not require or return user-specific information - is strongly recommended, as it informs traffic shaping and optimizations which will improve your own performance, as well as helping auditing and troubleshooting operations. It is not a requirement that the value reveals who the end-user is to Urban Sharing, only that it is a unique and stable value per end-user. Including the header, but with a non-unique value, will negatively impact performance. |
| state required | string Verification state |
| code required | string The verification code |
{- "state": "string",
- "code": "string"
}{- "steps": [
- {
- "type": "paymentMethod",
- "required": true,
- "visibility": [
- "onboarding",
- "edit_profile"
]
}
], - "pending": [
- {
- "type": "paymentMethod",
- "required": true,
- "visibility": [
- "onboarding",
- "edit_profile"
]
}
], - "data": {
- "firstName": "John",
- "lastName": "Doe",
- "email": "john.doe@example.com",
- "emailVerified": true,
- "phoneNumber": "+1234567890",
- "phoneNumberVerified": true,
- "streetAddress": "123 Main St",
- "streetAddress2": "Apt 2",
- "streetAddress3": "Building C",
- "streetAddressVerified": true,
- "postalCode": "0182",
- "city": "Oslo",
- "countryCode": "NO",
- "personalNumber": "234567890",
- "personalNumberVerified": true,
- "gender": "male",
- "hasPaymentMethod": true
}
}Trigger verification of the street address.
| userId required | string |
| On-Behalf-Of | string When the request is made from or by an end-user, this header must contain a unique value identifying that end-user. Presence of this header on all applicable requests - even those that do not require or return user-specific information - is strongly recommended, as it informs traffic shaping and optimizations which will improve your own performance, as well as helping auditing and troubleshooting operations. It is not a requirement that the value reveals who the end-user is to Urban Sharing, only that it is a unique and stable value per end-user. Including the header, but with a non-unique value, will negatively impact performance. |
{- "steps": [
- {
- "type": "paymentMethod",
- "required": true,
- "visibility": [
- "onboarding",
- "edit_profile"
]
}
], - "pending": [
- {
- "type": "paymentMethod",
- "required": true,
- "visibility": [
- "onboarding",
- "edit_profile"
]
}
], - "data": {
- "firstName": "John",
- "lastName": "Doe",
- "email": "john.doe@example.com",
- "emailVerified": true,
- "phoneNumber": "+1234567890",
- "phoneNumberVerified": true,
- "streetAddress": "123 Main St",
- "streetAddress2": "Apt 2",
- "streetAddress3": "Building C",
- "streetAddressVerified": true,
- "postalCode": "0182",
- "city": "Oslo",
- "countryCode": "NO",
- "personalNumber": "234567890",
- "personalNumberVerified": true,
- "gender": "male",
- "hasPaymentMethod": true
}
}Trigger verification of the personal identification number.
| userId required | string |
| On-Behalf-Of | string When the request is made from or by an end-user, this header must contain a unique value identifying that end-user. Presence of this header on all applicable requests - even those that do not require or return user-specific information - is strongly recommended, as it informs traffic shaping and optimizations which will improve your own performance, as well as helping auditing and troubleshooting operations. It is not a requirement that the value reveals who the end-user is to Urban Sharing, only that it is a unique and stable value per end-user. Including the header, but with a non-unique value, will negatively impact performance. |
{- "steps": [
- {
- "type": "paymentMethod",
- "required": true,
- "visibility": [
- "onboarding",
- "edit_profile"
]
}
], - "pending": [
- {
- "type": "paymentMethod",
- "required": true,
- "visibility": [
- "onboarding",
- "edit_profile"
]
}
], - "data": {
- "firstName": "John",
- "lastName": "Doe",
- "email": "john.doe@example.com",
- "emailVerified": true,
- "phoneNumber": "+1234567890",
- "phoneNumberVerified": true,
- "streetAddress": "123 Main St",
- "streetAddress2": "Apt 2",
- "streetAddress3": "Building C",
- "streetAddressVerified": true,
- "postalCode": "0182",
- "city": "Oslo",
- "countryCode": "NO",
- "personalNumber": "234567890",
- "personalNumberVerified": true,
- "gender": "male",
- "hasPaymentMethod": true
}
}Returns CRM configuration including provider type, app ID, and computed user hash for identity verification.
| systemId required | string |
| userId required | string Example: userId=12345 User ID to generate hash for |
| platform required | string Enum: "ios" "android" "web" Example: platform=ios Platform type for selecting the appropriate verification secret |
{- "provider": "intercom",
- "appId": "abc123xyz",
- "token": "a1b2c3d4e5f6..."
}Return all vehicles with detailed information.
This endpoint is designed to accept requests directly from end-user devices, whether directly from apps or through your own backend acting as a proxy.
It can sustain any level of traffic without having to think about request rates, limits, caching, or other scale optimizations.
| On-Behalf-Of | string When the request is made from or by an end-user, this header must contain a unique value identifying that end-user. Presence of this header on all applicable requests - even those that do not require or return user-specific information - is strongly recommended, as it informs traffic shaping and optimizations which will improve your own performance, as well as helping auditing and troubleshooting operations. It is not a requirement that the value reveals who the end-user is to Urban Sharing, only that it is a unique and stable value per end-user. Including the header, but with a non-unique value, will negatively impact performance. |
{- "data": [
- {
- "id": 12345,
- "name": "Bike 1",
- "number": "42",
- "vehicleCategory": "ebike",
- "model": {
- "id": 101,
- "name": "Model X1",
- "type": "bike",
- "manufacturer": "Urban Sharing",
- "brand": "UrbanWheels",
- "model": "X1",
- "category": "ebike",
- "hardwareBridge": "segway_api",
- "lockVisual": "ring_lock"
}, - "status": "available",
- "state": "docked",
- "unavailabilityReasons": [
- "dock_broken",
- "vehicle_broken"
], - "batteryCharge": 70,
- "batteryRange": 4000,
- "location": {
- "timestamp": "2019-08-24T14:15:22Z",
- "geoPosition": {
- "geometry": {
- "type": "Point",
- "coordinates": [
- 10.752245,
- 59.913868
]
}, - "streetAddress": "Karl Johans gate 1"
}, - "statePosition": {
- "geometry": {
- "type": "Point",
- "coordinates": [
- 10.752245,
- 59.913868
]
}, - "streetAddress": "Karl Johans gate 1"
}, - "dock": {
- "dockGroupId": 2232,
- "dockGroupName": "Station 1",
- "dockNumber": 21
}
}, - "qrCode": "string",
- "isReserved": true,
- "trip": {
- "type": "MAAS_TRIP_STATE_UPDATE",
- "id": 12345,
- "clientId": "Client12345",
- "userId": "User12345",
- "state": "cancelled",
- "stateTransitionReason": "cancelled_by_administrator",
- "stateTransitionComment": "string",
- "startedAtLocation": {
- "timestamp": "2019-08-24T14:15:22Z",
- "geoPosition": {
- "geometry": {
- "type": "Point",
- "coordinates": [
- 10.752245,
- 59.913868
]
}, - "streetAddress": "Karl Johans gate 1"
}, - "statePosition": {
- "geometry": {
- "type": "Point",
- "coordinates": [
- 10.752245,
- 59.913868
]
}, - "streetAddress": "Karl Johans gate 1"
}, - "dock": {
- "dockGroupId": 2232,
- "dockGroupName": "Station 1",
- "dockNumber": 21
}
}, - "vehicle": {
- "id": 12345,
- "name": "Bike 1",
- "number": "42",
- "vehicleCategory": "ebike",
- "model": {
- "id": 101,
- "name": "Model X1",
- "type": "bike",
- "manufacturer": "Urban Sharing",
- "brand": "UrbanWheels",
- "model": "X1",
- "category": "ebike",
- "hardwareBridge": "segway_api",
- "lockVisual": "ring_lock"
}, - "status": "available",
- "state": "docked",
- "unavailabilityReasons": [
- "dock_broken",
- "vehicle_broken"
], - "batteryCharge": 70,
- "batteryRange": 4000,
- "location": {
- "timestamp": "2019-08-24T14:15:22Z",
- "geoPosition": {
- "geometry": {
- "type": "Point",
- "coordinates": [
- 10.752245,
- 59.913868
]
}, - "streetAddress": "Karl Johans gate 1"
}, - "statePosition": {
- "geometry": {
- "type": "Point",
- "coordinates": [
- 10.752245,
- 59.913868
]
}, - "streetAddress": "Karl Johans gate 1"
}, - "dock": {
- "dockGroupId": 2232,
- "dockGroupName": "Station 1",
- "dockNumber": 21
}
}, - "qrCode": "string",
- "isReserved": true,
- "trip": { }
}, - "endedAtLocation": {
- "timestamp": "2019-08-24T14:15:22Z",
- "geoPosition": {
- "geometry": {
- "type": "Point",
- "coordinates": [
- 10.752245,
- 59.913868
]
}, - "streetAddress": "Karl Johans gate 1"
}, - "statePosition": {
- "geometry": {
- "type": "Point",
- "coordinates": [
- 10.752245,
- 59.913868
]
}, - "streetAddress": "Karl Johans gate 1"
}, - "dock": {
- "dockGroupId": 2232,
- "dockGroupName": "Station 1",
- "dockNumber": 21
}
}, - "totalDistance": 12.55,
- "updatedAt": "2019-08-24T14:15:22Z",
- "pricing": {
- "totalAmountIncludingVat": 3600,
- "currency": "NOK",
- "tripDurationMins": 45,
- "freeMinutesFromPriceMatrix": 30,
- "freeMinutesPerDayUsed": 15,
- "freeMinutesPerDayRemaining": 30,
- "orderLines": [
- {
- "type": "trip",
- "quantity": 3,
- "amount": 1200,
- "vatRate": 0.25
}
]
}
}
}
]
}Returns vehicle data based on its QR code.
| qrCode required | string |
| On-Behalf-Of | string When the request is made from or by an end-user, this header must contain a unique value identifying that end-user. Presence of this header on all applicable requests - even those that do not require or return user-specific information - is strongly recommended, as it informs traffic shaping and optimizations which will improve your own performance, as well as helping auditing and troubleshooting operations. It is not a requirement that the value reveals who the end-user is to Urban Sharing, only that it is a unique and stable value per end-user. Including the header, but with a non-unique value, will negatively impact performance. |
{- "id": 12345,
- "name": "Bike 1",
- "number": "42",
- "vehicleCategory": "ebike",
- "model": {
- "id": 101,
- "name": "Model X1",
- "type": "bike",
- "manufacturer": "Urban Sharing",
- "brand": "UrbanWheels",
- "model": "X1",
- "category": "ebike",
- "hardwareBridge": "segway_api",
- "lockVisual": "ring_lock"
}, - "status": "available",
- "state": "docked",
- "unavailabilityReasons": [
- "dock_broken",
- "vehicle_broken"
], - "batteryCharge": 70,
- "batteryRange": 4000,
- "location": {
- "timestamp": "2019-08-24T14:15:22Z",
- "geoPosition": {
- "geometry": {
- "type": "Point",
- "coordinates": [
- 10.752245,
- 59.913868
]
}, - "streetAddress": "Karl Johans gate 1"
}, - "statePosition": {
- "geometry": {
- "type": "Point",
- "coordinates": [
- 10.752245,
- 59.913868
]
}, - "streetAddress": "Karl Johans gate 1"
}, - "dock": {
- "dockGroupId": 2232,
- "dockGroupName": "Station 1",
- "dockNumber": 21
}
}, - "qrCode": "string",
- "isReserved": true,
- "trip": {
- "type": "MAAS_TRIP_STATE_UPDATE",
- "id": 12345,
- "clientId": "Client12345",
- "userId": "User12345",
- "state": "cancelled",
- "stateTransitionReason": "cancelled_by_administrator",
- "stateTransitionComment": "string",
- "startedAtLocation": {
- "timestamp": "2019-08-24T14:15:22Z",
- "geoPosition": {
- "geometry": {
- "type": "Point",
- "coordinates": [
- 10.752245,
- 59.913868
]
}, - "streetAddress": "Karl Johans gate 1"
}, - "statePosition": {
- "geometry": {
- "type": "Point",
- "coordinates": [
- 10.752245,
- 59.913868
]
}, - "streetAddress": "Karl Johans gate 1"
}, - "dock": {
- "dockGroupId": 2232,
- "dockGroupName": "Station 1",
- "dockNumber": 21
}
}, - "vehicle": {
- "id": 12345,
- "name": "Bike 1",
- "number": "42",
- "vehicleCategory": "ebike",
- "model": {
- "id": 101,
- "name": "Model X1",
- "type": "bike",
- "manufacturer": "Urban Sharing",
- "brand": "UrbanWheels",
- "model": "X1",
- "category": "ebike",
- "hardwareBridge": "segway_api",
- "lockVisual": "ring_lock"
}, - "status": "available",
- "state": "docked",
- "unavailabilityReasons": [
- "dock_broken",
- "vehicle_broken"
], - "batteryCharge": 70,
- "batteryRange": 4000,
- "location": {
- "timestamp": "2019-08-24T14:15:22Z",
- "geoPosition": {
- "geometry": {
- "type": "Point",
- "coordinates": [
- 10.752245,
- 59.913868
]
}, - "streetAddress": "Karl Johans gate 1"
}, - "statePosition": {
- "geometry": {
- "type": "Point",
- "coordinates": [
- 10.752245,
- 59.913868
]
}, - "streetAddress": "Karl Johans gate 1"
}, - "dock": {
- "dockGroupId": 2232,
- "dockGroupName": "Station 1",
- "dockNumber": 21
}
}, - "qrCode": "string",
- "isReserved": true,
- "trip": { }
}, - "endedAtLocation": {
- "timestamp": "2019-08-24T14:15:22Z",
- "geoPosition": {
- "geometry": {
- "type": "Point",
- "coordinates": [
- 10.752245,
- 59.913868
]
}, - "streetAddress": "Karl Johans gate 1"
}, - "statePosition": {
- "geometry": {
- "type": "Point",
- "coordinates": [
- 10.752245,
- 59.913868
]
}, - "streetAddress": "Karl Johans gate 1"
}, - "dock": {
- "dockGroupId": 2232,
- "dockGroupName": "Station 1",
- "dockNumber": 21
}
}, - "totalDistance": 12.55,
- "updatedAt": "2019-08-24T14:15:22Z",
- "pricing": {
- "totalAmountIncludingVat": 3600,
- "currency": "NOK",
- "tripDurationMins": 45,
- "freeMinutesFromPriceMatrix": 30,
- "freeMinutesPerDayUsed": 15,
- "freeMinutesPerDayRemaining": 30,
- "orderLines": [
- {
- "type": "trip",
- "quantity": 3,
- "amount": 1200,
- "vatRate": 0.25
}
]
}
}
}Returns vehicle data based on the its GBFS ID.
| gbfsId required | string |
| On-Behalf-Of | string When the request is made from or by an end-user, this header must contain a unique value identifying that end-user. Presence of this header on all applicable requests - even those that do not require or return user-specific information - is strongly recommended, as it informs traffic shaping and optimizations which will improve your own performance, as well as helping auditing and troubleshooting operations. It is not a requirement that the value reveals who the end-user is to Urban Sharing, only that it is a unique and stable value per end-user. Including the header, but with a non-unique value, will negatively impact performance. |
{- "id": 12345,
- "name": "Bike 1",
- "number": "42",
- "vehicleCategory": "ebike",
- "model": {
- "id": 101,
- "name": "Model X1",
- "type": "bike",
- "manufacturer": "Urban Sharing",
- "brand": "UrbanWheels",
- "model": "X1",
- "category": "ebike",
- "hardwareBridge": "segway_api",
- "lockVisual": "ring_lock"
}, - "status": "available",
- "state": "docked",
- "unavailabilityReasons": [
- "dock_broken",
- "vehicle_broken"
], - "batteryCharge": 70,
- "batteryRange": 4000,
- "location": {
- "timestamp": "2019-08-24T14:15:22Z",
- "geoPosition": {
- "geometry": {
- "type": "Point",
- "coordinates": [
- 10.752245,
- 59.913868
]
}, - "streetAddress": "Karl Johans gate 1"
}, - "statePosition": {
- "geometry": {
- "type": "Point",
- "coordinates": [
- 10.752245,
- 59.913868
]
}, - "streetAddress": "Karl Johans gate 1"
}, - "dock": {
- "dockGroupId": 2232,
- "dockGroupName": "Station 1",
- "dockNumber": 21
}
}, - "qrCode": "string",
- "isReserved": true,
- "trip": {
- "type": "MAAS_TRIP_STATE_UPDATE",
- "id": 12345,
- "clientId": "Client12345",
- "userId": "User12345",
- "state": "cancelled",
- "stateTransitionReason": "cancelled_by_administrator",
- "stateTransitionComment": "string",
- "startedAtLocation": {
- "timestamp": "2019-08-24T14:15:22Z",
- "geoPosition": {
- "geometry": {
- "type": "Point",
- "coordinates": [
- 10.752245,
- 59.913868
]
}, - "streetAddress": "Karl Johans gate 1"
}, - "statePosition": {
- "geometry": {
- "type": "Point",
- "coordinates": [
- 10.752245,
- 59.913868
]
}, - "streetAddress": "Karl Johans gate 1"
}, - "dock": {
- "dockGroupId": 2232,
- "dockGroupName": "Station 1",
- "dockNumber": 21
}
}, - "vehicle": {
- "id": 12345,
- "name": "Bike 1",
- "number": "42",
- "vehicleCategory": "ebike",
- "model": {
- "id": 101,
- "name": "Model X1",
- "type": "bike",
- "manufacturer": "Urban Sharing",
- "brand": "UrbanWheels",
- "model": "X1",
- "category": "ebike",
- "hardwareBridge": "segway_api",
- "lockVisual": "ring_lock"
}, - "status": "available",
- "state": "docked",
- "unavailabilityReasons": [
- "dock_broken",
- "vehicle_broken"
], - "batteryCharge": 70,
- "batteryRange": 4000,
- "location": {
- "timestamp": "2019-08-24T14:15:22Z",
- "geoPosition": {
- "geometry": {
- "type": "Point",
- "coordinates": [
- 10.752245,
- 59.913868
]
}, - "streetAddress": "Karl Johans gate 1"
}, - "statePosition": {
- "geometry": {
- "type": "Point",
- "coordinates": [
- 10.752245,
- 59.913868
]
}, - "streetAddress": "Karl Johans gate 1"
}, - "dock": {
- "dockGroupId": 2232,
- "dockGroupName": "Station 1",
- "dockNumber": 21
}
}, - "qrCode": "string",
- "isReserved": true,
- "trip": { }
}, - "endedAtLocation": {
- "timestamp": "2019-08-24T14:15:22Z",
- "geoPosition": {
- "geometry": {
- "type": "Point",
- "coordinates": [
- 10.752245,
- 59.913868
]
}, - "streetAddress": "Karl Johans gate 1"
}, - "statePosition": {
- "geometry": {
- "type": "Point",
- "coordinates": [
- 10.752245,
- 59.913868
]
}, - "streetAddress": "Karl Johans gate 1"
}, - "dock": {
- "dockGroupId": 2232,
- "dockGroupName": "Station 1",
- "dockNumber": 21
}
}, - "totalDistance": 12.55,
- "updatedAt": "2019-08-24T14:15:22Z",
- "pricing": {
- "totalAmountIncludingVat": 3600,
- "currency": "NOK",
- "tripDurationMins": 45,
- "freeMinutesFromPriceMatrix": 30,
- "freeMinutesPerDayUsed": 15,
- "freeMinutesPerDayRemaining": 30,
- "orderLines": [
- {
- "type": "trip",
- "quantity": 3,
- "amount": 1200,
- "vatRate": 0.25
}
]
}
}
}Returns vehicle data based on the its ID.
| id required | string |
| On-Behalf-Of | string When the request is made from or by an end-user, this header must contain a unique value identifying that end-user. Presence of this header on all applicable requests - even those that do not require or return user-specific information - is strongly recommended, as it informs traffic shaping and optimizations which will improve your own performance, as well as helping auditing and troubleshooting operations. It is not a requirement that the value reveals who the end-user is to Urban Sharing, only that it is a unique and stable value per end-user. Including the header, but with a non-unique value, will negatively impact performance. |
{- "id": 12345,
- "name": "Bike 1",
- "number": "42",
- "vehicleCategory": "ebike",
- "model": {
- "id": 101,
- "name": "Model X1",
- "type": "bike",
- "manufacturer": "Urban Sharing",
- "brand": "UrbanWheels",
- "model": "X1",
- "category": "ebike",
- "hardwareBridge": "segway_api",
- "lockVisual": "ring_lock"
}, - "status": "available",
- "state": "docked",
- "unavailabilityReasons": [
- "dock_broken",
- "vehicle_broken"
], - "batteryCharge": 70,
- "batteryRange": 4000,
- "location": {
- "timestamp": "2019-08-24T14:15:22Z",
- "geoPosition": {
- "geometry": {
- "type": "Point",
- "coordinates": [
- 10.752245,
- 59.913868
]
}, - "streetAddress": "Karl Johans gate 1"
}, - "statePosition": {
- "geometry": {
- "type": "Point",
- "coordinates": [
- 10.752245,
- 59.913868
]
}, - "streetAddress": "Karl Johans gate 1"
}, - "dock": {
- "dockGroupId": 2232,
- "dockGroupName": "Station 1",
- "dockNumber": 21
}
}, - "qrCode": "string",
- "isReserved": true,
- "trip": {
- "type": "MAAS_TRIP_STATE_UPDATE",
- "id": 12345,
- "clientId": "Client12345",
- "userId": "User12345",
- "state": "cancelled",
- "stateTransitionReason": "cancelled_by_administrator",
- "stateTransitionComment": "string",
- "startedAtLocation": {
- "timestamp": "2019-08-24T14:15:22Z",
- "geoPosition": {
- "geometry": {
- "type": "Point",
- "coordinates": [
- 10.752245,
- 59.913868
]
}, - "streetAddress": "Karl Johans gate 1"
}, - "statePosition": {
- "geometry": {
- "type": "Point",
- "coordinates": [
- 10.752245,
- 59.913868
]
}, - "streetAddress": "Karl Johans gate 1"
}, - "dock": {
- "dockGroupId": 2232,
- "dockGroupName": "Station 1",
- "dockNumber": 21
}
}, - "vehicle": {
- "id": 12345,
- "name": "Bike 1",
- "number": "42",
- "vehicleCategory": "ebike",
- "model": {
- "id": 101,
- "name": "Model X1",
- "type": "bike",
- "manufacturer": "Urban Sharing",
- "brand": "UrbanWheels",
- "model": "X1",
- "category": "ebike",
- "hardwareBridge": "segway_api",
- "lockVisual": "ring_lock"
}, - "status": "available",
- "state": "docked",
- "unavailabilityReasons": [
- "dock_broken",
- "vehicle_broken"
], - "batteryCharge": 70,
- "batteryRange": 4000,
- "location": {
- "timestamp": "2019-08-24T14:15:22Z",
- "geoPosition": {
- "geometry": {
- "type": "Point",
- "coordinates": [
- 10.752245,
- 59.913868
]
}, - "streetAddress": "Karl Johans gate 1"
}, - "statePosition": {
- "geometry": {
- "type": "Point",
- "coordinates": [
- 10.752245,
- 59.913868
]
}, - "streetAddress": "Karl Johans gate 1"
}, - "dock": {
- "dockGroupId": 2232,
- "dockGroupName": "Station 1",
- "dockNumber": 21
}
}, - "qrCode": "string",
- "isReserved": true,
- "trip": { }
}, - "endedAtLocation": {
- "timestamp": "2019-08-24T14:15:22Z",
- "geoPosition": {
- "geometry": {
- "type": "Point",
- "coordinates": [
- 10.752245,
- 59.913868
]
}, - "streetAddress": "Karl Johans gate 1"
}, - "statePosition": {
- "geometry": {
- "type": "Point",
- "coordinates": [
- 10.752245,
- 59.913868
]
}, - "streetAddress": "Karl Johans gate 1"
}, - "dock": {
- "dockGroupId": 2232,
- "dockGroupName": "Station 1",
- "dockNumber": 21
}
}, - "totalDistance": 12.55,
- "updatedAt": "2019-08-24T14:15:22Z",
- "pricing": {
- "totalAmountIncludingVat": 3600,
- "currency": "NOK",
- "tripDurationMins": 45,
- "freeMinutesFromPriceMatrix": 30,
- "freeMinutesPerDayUsed": 15,
- "freeMinutesPerDayRemaining": 30,
- "orderLines": [
- {
- "type": "trip",
- "quantity": 3,
- "amount": 1200,
- "vatRate": 0.25
}
]
}
}
}Starts a vehicle trip.
| vehicleId required | number |
| On-Behalf-Of | string When the request is made from or by an end-user, this header must contain a unique value identifying that end-user. Presence of this header on all applicable requests - even those that do not require or return user-specific information - is strongly recommended, as it informs traffic shaping and optimizations which will improve your own performance, as well as helping auditing and troubleshooting operations. It is not a requirement that the value reveals who the end-user is to Urban Sharing, only that it is a unique and stable value per end-user. Including the header, but with a non-unique value, will negatively impact performance. |
| userId required | string The ID of the user starting the trip. This is your unique user ID. If the user does not exist in the Urban Sharing system, it will be created. | ||||||||||
| productId | number The optional ID of the product being used for the trip. If the product ID is valid, product validations will be performed before starting the trip (i.e. valid product, penalty points etc.). At the end of the trip, the product ID will be used to calculate the price and a summary will be sent to the users/invoices webhook. If no product ID is provided, it is the responsibility of the caller to manage pricing and penalties. | ||||||||||
object User position | |||||||||||
| |||||||||||
| userName | string The name of the user starting the trip. Optionally provide this to help identify the user for customer support. | ||||||||||
| userEmail | string The email address of the user starting the trip. Optionally provide this to help identify the user for customer support. | ||||||||||
| maxSpeedKmh | number The maximum speed allowed for the trip in km/h. If not provided, the default speed limits will be used. | ||||||||||
{- "userId": "User12345",
- "productId": 1,
- "userPosition": {
- "geometry": {
- "type": "Point",
- "coordinates": [
- 10.752245,
- 59.913868
]
}, - "accuracyRadiusMeters": 12
}, - "userName": "Jane Doe",
- "userEmail": "jane.doe@example.com",
- "maxSpeedKmh": 20
}{- "type": "MAAS_TRIP_STATE_UPDATE",
- "id": 12345,
- "clientId": "Client12345",
- "userId": "User12345",
- "state": "cancelled",
- "stateTransitionReason": "cancelled_by_administrator",
- "stateTransitionComment": "string",
- "startedAtLocation": {
- "timestamp": "2019-08-24T14:15:22Z",
- "geoPosition": {
- "geometry": {
- "type": "Point",
- "coordinates": [
- 10.752245,
- 59.913868
]
}, - "streetAddress": "Karl Johans gate 1"
}, - "statePosition": {
- "geometry": {
- "type": "Point",
- "coordinates": [
- 10.752245,
- 59.913868
]
}, - "streetAddress": "Karl Johans gate 1"
}, - "dock": {
- "dockGroupId": 2232,
- "dockGroupName": "Station 1",
- "dockNumber": 21
}
}, - "vehicle": {
- "id": 12345,
- "name": "Bike 1",
- "number": "42",
- "vehicleCategory": "ebike",
- "model": {
- "id": 101,
- "name": "Model X1",
- "type": "bike",
- "manufacturer": "Urban Sharing",
- "brand": "UrbanWheels",
- "model": "X1",
- "category": "ebike",
- "hardwareBridge": "segway_api",
- "lockVisual": "ring_lock"
}, - "status": "available",
- "state": "docked",
- "unavailabilityReasons": [
- "dock_broken",
- "vehicle_broken"
], - "batteryCharge": 70,
- "batteryRange": 4000,
- "location": {
- "timestamp": "2019-08-24T14:15:22Z",
- "geoPosition": {
- "geometry": {
- "type": "Point",
- "coordinates": [
- 10.752245,
- 59.913868
]
}, - "streetAddress": "Karl Johans gate 1"
}, - "statePosition": {
- "geometry": {
- "type": "Point",
- "coordinates": [
- 10.752245,
- 59.913868
]
}, - "streetAddress": "Karl Johans gate 1"
}, - "dock": {
- "dockGroupId": 2232,
- "dockGroupName": "Station 1",
- "dockNumber": 21
}
}, - "qrCode": "string",
- "isReserved": true,
- "trip": { }
}, - "endedAtLocation": {
- "timestamp": "2019-08-24T14:15:22Z",
- "geoPosition": {
- "geometry": {
- "type": "Point",
- "coordinates": [
- 10.752245,
- 59.913868
]
}, - "streetAddress": "Karl Johans gate 1"
}, - "statePosition": {
- "geometry": {
- "type": "Point",
- "coordinates": [
- 10.752245,
- 59.913868
]
}, - "streetAddress": "Karl Johans gate 1"
}, - "dock": {
- "dockGroupId": 2232,
- "dockGroupName": "Station 1",
- "dockNumber": 21
}
}, - "totalDistance": 12.55,
- "updatedAt": "2019-08-24T14:15:22Z",
- "pricing": {
- "totalAmountIncludingVat": 3600,
- "currency": "NOK",
- "tripDurationMins": 45,
- "freeMinutesFromPriceMatrix": 30,
- "freeMinutesPerDayUsed": 15,
- "freeMinutesPerDayRemaining": 30,
- "orderLines": [
- {
- "type": "trip",
- "quantity": 3,
- "amount": 1200,
- "vatRate": 0.25
}
]
}
}Reserves a specific vehicle
| vehicleId required | number |
| On-Behalf-Of | string When the request is made from or by an end-user, this header must contain a unique value identifying that end-user. Presence of this header on all applicable requests - even those that do not require or return user-specific information - is strongly recommended, as it informs traffic shaping and optimizations which will improve your own performance, as well as helping auditing and troubleshooting operations. It is not a requirement that the value reveals who the end-user is to Urban Sharing, only that it is a unique and stable value per end-user. Including the header, but with a non-unique value, will negatively impact performance. |
| userId required | string The ID of the user who is reserving the vehicle |
| productId | number The optional ID of the product being used for the reservation. If the product ID is valid, product validations will be performed before starting the reservation. e.g. valid product, penalty points etc. At the end of the reservation/trip, the product ID will be used to calculate the price and a summary will be sent to the users/invoices webhook. If no product ID is provided, it is the responsibility of the caller to manage pricing and penalties. |
{- "userId": "435432",
- "productId": 1
}{- "id": 2,
- "vehicleId": 2,
- "dockGroupId": 2,
- "userId": "435432",
- "clientId": "Client12345",
- "createdAt": "2019-08-24T14:15:22Z",
- "updatedAt": "2019-08-24T14:15:22Z",
- "expiresAt": "2019-08-24T14:15:22Z",
- "completedAt": "2019-08-24T14:15:22Z",
- "cancelledAt": "2019-08-24T14:15:22Z"
}Gets the damage types for a vehicle.
| vehicleId required | number |
| locale required | string |
| On-Behalf-Of | string When the request is made from or by an end-user, this header must contain a unique value identifying that end-user. Presence of this header on all applicable requests - even those that do not require or return user-specific information - is strongly recommended, as it informs traffic shaping and optimizations which will improve your own performance, as well as helping auditing and troubleshooting operations. It is not a requirement that the value reveals who the end-user is to Urban Sharing, only that it is a unique and stable value per end-user. Including the header, but with a non-unique value, will negatively impact performance. |
{- "rows": [
- {
- "id": 1,
- "localizedName": "Broken wheel"
}
]
}Creates a damage report for a vehicle.
| vehicleId required | number |
| On-Behalf-Of | string When the request is made from or by an end-user, this header must contain a unique value identifying that end-user. Presence of this header on all applicable requests - even those that do not require or return user-specific information - is strongly recommended, as it informs traffic shaping and optimizations which will improve your own performance, as well as helping auditing and troubleshooting operations. It is not a requirement that the value reveals who the end-user is to Urban Sharing, only that it is a unique and stable value per end-user. Including the header, but with a non-unique value, will negatively impact performance. |
| userId required | string The ID of the user that is creating the report |
| damageTypeIds required | Array of numbers List of IDs that correspond to the damage types being reported |
| comment | string An optional comment related to the damage |
| notifyOnRepair | boolean Whether to notify the user when the vehicle has been repaired |
{- "userId": "2334235",
- "damageTypeIds": [
- 1,
- 2,
- 3,
- 4,
- 5
], - "comment": "The rear wheel is broken",
- "notifyOnRepair": true
}{- "code": "ERR_INVALID_DAMAGE_REPORT",
- "message": "Invalid damage report data provided"
}Return all dock groups with availability information.
This endpoint is designed to accept requests directly from end-user devices, whether directly from apps or through your own backend acting as a proxy.
It can sustain any level of traffic without having to think about request rates, limits, caching, or other scale optimizations.
| superpowers | boolean Whether this request is on behalf of a user with superpowers, which may return more information than for a general public user |
| On-Behalf-Of | string When the request is made from or by an end-user, this header must contain a unique value identifying that end-user. Presence of this header on all applicable requests - even those that do not require or return user-specific information - is strongly recommended, as it informs traffic shaping and optimizations which will improve your own performance, as well as helping auditing and troubleshooting operations. It is not a requirement that the value reveals who the end-user is to Urban Sharing, only that it is a unique and stable value per end-user. Including the header, but with a non-unique value, will negatively impact performance. |
{- "data": [
- {
- "id": 1,
- "createdAt": "2019-08-24T14:15:22Z",
- "updatedAt": "2019-08-24T14:15:22Z",
- "type": "virtual",
- "state": "active",
- "name": "58",
- "title": "Railway Station North",
- "subtitle": "Next to the big clock tower",
- "address": "123 Railway St, Cityville",
- "availabilityInfo": {
- "totalDocks": 0,
- "virtualDocks": 0,
- "availableVirtualDocks": 0,
- "physicalDocks": 0,
- "availablePhysicalDocks": 0,
- "availableDocks": 0,
- "unavailableDocks": 0,
- "availableVehicles": 0,
- "unavailableVehicles": 0,
- "availableVehicleCategories": [
- {
- "category": "string",
- "count": 0
}
], - "unavailableVehicleCategories": [
- {
- "category": "string",
- "count": 0
}
], - "brokenDocks": 0,
- "brokenVehicles": 0,
- "jammedVehicles": 0,
- "damagedVehicles": 0,
- "docksWithVehicles": 0,
- "virtuallyDockedVehicles": 0,
- "virtualOverflowAllowed": true
}, - "geometry": {
- "center": {
- "coordinates": [
- 51.3434,
- 11.3423
], - "type": "Point"
}, - "elevation": 14,
- "geofenceLock": {
- "coordinates": [
- [
- [
- 51.3434,
- 11.3423
]
]
], - "type": "Polygon"
}, - "geofenceRequest": {
- "coordinates": [
- [
- [
- 51.3434,
- 11.3423
]
]
], - "type": "Polygon"
}
}
}
]
}Returns vehicle data based on the the Dock Group ID.
| dockGroupId required | number |
| On-Behalf-Of | string When the request is made from or by an end-user, this header must contain a unique value identifying that end-user. Presence of this header on all applicable requests - even those that do not require or return user-specific information - is strongly recommended, as it informs traffic shaping and optimizations which will improve your own performance, as well as helping auditing and troubleshooting operations. It is not a requirement that the value reveals who the end-user is to Urban Sharing, only that it is a unique and stable value per end-user. Including the header, but with a non-unique value, will negatively impact performance. |
{- "data": [
- {
- "id": 12345,
- "name": "Bike 1",
- "number": "42",
- "vehicleCategory": "ebike",
- "model": {
- "id": 101,
- "name": "Model X1",
- "type": "bike",
- "manufacturer": "Urban Sharing",
- "brand": "UrbanWheels",
- "model": "X1",
- "category": "ebike",
- "hardwareBridge": "segway_api",
- "lockVisual": "ring_lock"
}, - "status": "available",
- "state": "docked",
- "unavailabilityReasons": [
- "dock_broken",
- "vehicle_broken"
], - "batteryCharge": 70,
- "batteryRange": 4000,
- "location": {
- "timestamp": "2019-08-24T14:15:22Z",
- "geoPosition": {
- "geometry": {
- "type": "Point",
- "coordinates": [
- 10.752245,
- 59.913868
]
}, - "streetAddress": "Karl Johans gate 1"
}, - "statePosition": {
- "geometry": {
- "type": "Point",
- "coordinates": [
- 10.752245,
- 59.913868
]
}, - "streetAddress": "Karl Johans gate 1"
}, - "dock": {
- "dockGroupId": 2232,
- "dockGroupName": "Station 1",
- "dockNumber": 21
}
}, - "qrCode": "string",
- "isReserved": true,
- "trip": {
- "type": "MAAS_TRIP_STATE_UPDATE",
- "id": 12345,
- "clientId": "Client12345",
- "userId": "User12345",
- "state": "cancelled",
- "stateTransitionReason": "cancelled_by_administrator",
- "stateTransitionComment": "string",
- "startedAtLocation": {
- "timestamp": "2019-08-24T14:15:22Z",
- "geoPosition": {
- "geometry": {
- "type": "Point",
- "coordinates": [
- 10.752245,
- 59.913868
]
}, - "streetAddress": "Karl Johans gate 1"
}, - "statePosition": {
- "geometry": {
- "type": "Point",
- "coordinates": [
- 10.752245,
- 59.913868
]
}, - "streetAddress": "Karl Johans gate 1"
}, - "dock": {
- "dockGroupId": 2232,
- "dockGroupName": "Station 1",
- "dockNumber": 21
}
}, - "vehicle": {
- "id": 12345,
- "name": "Bike 1",
- "number": "42",
- "vehicleCategory": "ebike",
- "model": {
- "id": 101,
- "name": "Model X1",
- "type": "bike",
- "manufacturer": "Urban Sharing",
- "brand": "UrbanWheels",
- "model": "X1",
- "category": "ebike",
- "hardwareBridge": "segway_api",
- "lockVisual": "ring_lock"
}, - "status": "available",
- "state": "docked",
- "unavailabilityReasons": [
- "dock_broken",
- "vehicle_broken"
], - "batteryCharge": 70,
- "batteryRange": 4000,
- "location": {
- "timestamp": "2019-08-24T14:15:22Z",
- "geoPosition": {
- "geometry": {
- "type": "Point",
- "coordinates": [
- 10.752245,
- 59.913868
]
}, - "streetAddress": "Karl Johans gate 1"
}, - "statePosition": {
- "geometry": {
- "type": "Point",
- "coordinates": [
- 10.752245,
- 59.913868
]
}, - "streetAddress": "Karl Johans gate 1"
}, - "dock": {
- "dockGroupId": 2232,
- "dockGroupName": "Station 1",
- "dockNumber": 21
}
}, - "qrCode": "string",
- "isReserved": true,
- "trip": { }
}, - "endedAtLocation": {
- "timestamp": "2019-08-24T14:15:22Z",
- "geoPosition": {
- "geometry": {
- "type": "Point",
- "coordinates": [
- 10.752245,
- 59.913868
]
}, - "streetAddress": "Karl Johans gate 1"
}, - "statePosition": {
- "geometry": {
- "type": "Point",
- "coordinates": [
- 10.752245,
- 59.913868
]
}, - "streetAddress": "Karl Johans gate 1"
}, - "dock": {
- "dockGroupId": 2232,
- "dockGroupName": "Station 1",
- "dockNumber": 21
}
}, - "totalDistance": 12.55,
- "updatedAt": "2019-08-24T14:15:22Z",
- "pricing": {
- "totalAmountIncludingVat": 3600,
- "currency": "NOK",
- "tripDurationMins": 45,
- "freeMinutesFromPriceMatrix": 30,
- "freeMinutesPerDayUsed": 15,
- "freeMinutesPerDayRemaining": 30,
- "orderLines": [
- {
- "type": "trip",
- "quantity": 3,
- "amount": 1200,
- "vatRate": 0.25
}
]
}
}
}
]
}Return one dock group with availability information, if it matches the same visibility rules as the list endpoint.
This endpoint is designed to accept requests directly from end-user devices, whether directly from apps or through your own backend acting as a proxy.
It can sustain any level of traffic without having to think about request rates, limits, caching, or other scale optimizations.
| dockGroupId required | number |
| superpowers | boolean Whether this request is on behalf of a user with superpowers, which may return more information than for a general public user |
| On-Behalf-Of | string When the request is made from or by an end-user, this header must contain a unique value identifying that end-user. Presence of this header on all applicable requests - even those that do not require or return user-specific information - is strongly recommended, as it informs traffic shaping and optimizations which will improve your own performance, as well as helping auditing and troubleshooting operations. It is not a requirement that the value reveals who the end-user is to Urban Sharing, only that it is a unique and stable value per end-user. Including the header, but with a non-unique value, will negatively impact performance. |
{- "id": 1,
- "createdAt": "2019-08-24T14:15:22Z",
- "updatedAt": "2019-08-24T14:15:22Z",
- "type": "virtual",
- "state": "active",
- "name": "58",
- "title": "Railway Station North",
- "subtitle": "Next to the big clock tower",
- "address": "123 Railway St, Cityville",
- "availabilityInfo": {
- "totalDocks": 0,
- "virtualDocks": 0,
- "availableVirtualDocks": 0,
- "physicalDocks": 0,
- "availablePhysicalDocks": 0,
- "availableDocks": 0,
- "unavailableDocks": 0,
- "availableVehicles": 0,
- "unavailableVehicles": 0,
- "availableVehicleCategories": [
- {
- "category": "string",
- "count": 0
}
], - "unavailableVehicleCategories": [
- {
- "category": "string",
- "count": 0
}
], - "brokenDocks": 0,
- "brokenVehicles": 0,
- "jammedVehicles": 0,
- "damagedVehicles": 0,
- "docksWithVehicles": 0,
- "virtuallyDockedVehicles": 0,
- "virtualOverflowAllowed": true
}, - "geometry": {
- "center": {
- "coordinates": [
- 51.3434,
- 11.3423
], - "type": "Point"
}, - "elevation": 14,
- "geofenceLock": {
- "coordinates": [
- [
- [
- 51.3434,
- 11.3423
]
]
], - "type": "Polygon"
}, - "geofenceRequest": {
- "coordinates": [
- [
- [
- 51.3434,
- 11.3423
]
]
], - "type": "Polygon"
}
}
}Starts a dock group trip.
| dockGroupId required | number |
| On-Behalf-Of | string When the request is made from or by an end-user, this header must contain a unique value identifying that end-user. Presence of this header on all applicable requests - even those that do not require or return user-specific information - is strongly recommended, as it informs traffic shaping and optimizations which will improve your own performance, as well as helping auditing and troubleshooting operations. It is not a requirement that the value reveals who the end-user is to Urban Sharing, only that it is a unique and stable value per end-user. Including the header, but with a non-unique value, will negatively impact performance. |
| userId required | string The ID of the user starting the trip. This is your unique user ID. If the user does not exist in the Urban Sharing system, it will be created. | ||||||||||
| productId | number The optional ID of the product being used for the trip. If the product ID is valid, product validations will be performed before starting the trip (i.e. valid product, penalty points etc.). At the end of the trip, the product ID will be used to calculate the price and a summary will be sent to the users/invoices webhook. If no product ID is provided, it is the responsibility of the caller to manage pricing and penalties. | ||||||||||
object User position | |||||||||||
| |||||||||||
| userName | string The name of the user starting the trip. Optionally provide this to help identify the user for customer support. | ||||||||||
| userEmail | string The email address of the user starting the trip. Optionally provide this to help identify the user for customer support. | ||||||||||
| maxSpeedKmh | number The maximum speed allowed for the trip in km/h. If not provided, the default speed limits will be used. | ||||||||||
| vehicleCategory required | string Enum: "bike" "ebike" "scooter" "ebike_with_childseat" The type of vehicle required for the trip. | ||||||||||
{- "userId": "User12345",
- "productId": 1,
- "userPosition": {
- "geometry": {
- "type": "Point",
- "coordinates": [
- 10.752245,
- 59.913868
]
}, - "accuracyRadiusMeters": 12
}, - "userName": "Jane Doe",
- "userEmail": "jane.doe@example.com",
- "maxSpeedKmh": 20,
- "vehicleCategory": "bike"
}{- "type": "MAAS_TRIP_STATE_UPDATE",
- "id": 12345,
- "clientId": "Client12345",
- "userId": "User12345",
- "state": "cancelled",
- "stateTransitionReason": "cancelled_by_administrator",
- "stateTransitionComment": "string",
- "startedAtLocation": {
- "timestamp": "2019-08-24T14:15:22Z",
- "geoPosition": {
- "geometry": {
- "type": "Point",
- "coordinates": [
- 10.752245,
- 59.913868
]
}, - "streetAddress": "Karl Johans gate 1"
}, - "statePosition": {
- "geometry": {
- "type": "Point",
- "coordinates": [
- 10.752245,
- 59.913868
]
}, - "streetAddress": "Karl Johans gate 1"
}, - "dock": {
- "dockGroupId": 2232,
- "dockGroupName": "Station 1",
- "dockNumber": 21
}
}, - "vehicle": {
- "id": 12345,
- "name": "Bike 1",
- "number": "42",
- "vehicleCategory": "ebike",
- "model": {
- "id": 101,
- "name": "Model X1",
- "type": "bike",
- "manufacturer": "Urban Sharing",
- "brand": "UrbanWheels",
- "model": "X1",
- "category": "ebike",
- "hardwareBridge": "segway_api",
- "lockVisual": "ring_lock"
}, - "status": "available",
- "state": "docked",
- "unavailabilityReasons": [
- "dock_broken",
- "vehicle_broken"
], - "batteryCharge": 70,
- "batteryRange": 4000,
- "location": {
- "timestamp": "2019-08-24T14:15:22Z",
- "geoPosition": {
- "geometry": {
- "type": "Point",
- "coordinates": [
- 10.752245,
- 59.913868
]
}, - "streetAddress": "Karl Johans gate 1"
}, - "statePosition": {
- "geometry": {
- "type": "Point",
- "coordinates": [
- 10.752245,
- 59.913868
]
}, - "streetAddress": "Karl Johans gate 1"
}, - "dock": {
- "dockGroupId": 2232,
- "dockGroupName": "Station 1",
- "dockNumber": 21
}
}, - "qrCode": "string",
- "isReserved": true,
- "trip": { }
}, - "endedAtLocation": {
- "timestamp": "2019-08-24T14:15:22Z",
- "geoPosition": {
- "geometry": {
- "type": "Point",
- "coordinates": [
- 10.752245,
- 59.913868
]
}, - "streetAddress": "Karl Johans gate 1"
}, - "statePosition": {
- "geometry": {
- "type": "Point",
- "coordinates": [
- 10.752245,
- 59.913868
]
}, - "streetAddress": "Karl Johans gate 1"
}, - "dock": {
- "dockGroupId": 2232,
- "dockGroupName": "Station 1",
- "dockNumber": 21
}
}, - "totalDistance": 12.55,
- "updatedAt": "2019-08-24T14:15:22Z",
- "pricing": {
- "totalAmountIncludingVat": 3600,
- "currency": "NOK",
- "tripDurationMins": 45,
- "freeMinutesFromPriceMatrix": 30,
- "freeMinutesPerDayUsed": 15,
- "freeMinutesPerDayRemaining": 30,
- "orderLines": [
- {
- "type": "trip",
- "quantity": 3,
- "amount": 1200,
- "vatRate": 0.25
}
]
}
}Get all areas with their configurations and schedules.
This endpoint is designed to accept requests directly from end-user devices, whether directly from apps or through your own backend acting as a proxy.
It can sustain any level of traffic without having to think about request rates, limits, caching, or other scale optimizations.
| types | Array of strings Items Enum: "illegal_docking" "speed_limit" "no_entry" Example: The area configuration types to filter by |
| On-Behalf-Of | string When the request is made from or by an end-user, this header must contain a unique value identifying that end-user. Presence of this header on all applicable requests - even those that do not require or return user-specific information - is strongly recommended, as it informs traffic shaping and optimizations which will improve your own performance, as well as helping auditing and troubleshooting operations. It is not a requirement that the value reveals who the end-user is to Urban Sharing, only that it is a unique and stable value per end-user. Including the header, but with a non-unique value, will negatively impact performance. |
{- "data": [
- {
- "id": 1,
- "createdAt": "2019-08-24T14:15:22Z",
- "updatedAt": "2019-08-24T14:15:22Z",
- "geometry": {
- "coordinates": [
- [
- [
- 51.3434,
- 11.3423
]
]
], - "type": "Polygon"
}, - "description": "string",
- "fillColour": "#ff00aa",
- "strokeColour": "#ff00aa",
- "configurations": {
- "illegalDocking": [
- {
- "createdAt": "2019-08-24T14:15:22Z",
- "updatedAt": "2019-08-24T14:15:22Z",
- "id": 1,
- "graceSeconds": 0,
- "price": 0,
- "exceptDockGroups": true,
- "replacesFreeFloatingDockingFee": true,
- "schedules": [
- {
- "createdAt": "2019-08-24T14:15:22Z",
- "updatedAt": "2019-08-24T14:15:22Z",
- "startTime": "string",
- "endTime": "string",
- "daysOfWeek": [
- 1,
- 2,
- 3,
- 4,
- 5
], - "startDate": "2019-08-24T14:15:22Z",
- "endDate": "2019-08-24T14:15:22Z"
}
]
}
], - "speedLimit": [
- {
- "createdAt": "2019-08-24T14:15:22Z",
- "updatedAt": "2019-08-24T14:15:22Z",
- "id": 1,
- "speed": 25,
- "unit": "km/h",
- "schedules": [
- {
- "createdAt": "2019-08-24T14:15:22Z",
- "updatedAt": "2019-08-24T14:15:22Z",
- "startTime": "string",
- "endTime": "string",
- "daysOfWeek": [
- 1,
- 2,
- 3,
- 4,
- 5
], - "startDate": "2019-08-24T14:15:22Z",
- "endDate": "2019-08-24T14:15:22Z"
}
]
}
], - "noEntry": [
- {
- "createdAt": "2019-08-24T14:15:22Z",
- "updatedAt": "2019-08-24T14:15:22Z",
- "id": 1,
- "schedules": [
- {
- "createdAt": "2019-08-24T14:15:22Z",
- "updatedAt": "2019-08-24T14:15:22Z",
- "startTime": "string",
- "endTime": "string",
- "daysOfWeek": [
- 1,
- 2,
- 3,
- 4,
- 5
], - "startDate": "2019-08-24T14:15:22Z",
- "endDate": "2019-08-24T14:15:22Z"
}
]
}
]
}, - "centroid": {
- "coordinates": [
- 0
], - "type": "Point"
}
}
]
}Return a specific system and its relevant information based on the system ID.
| superpowers | boolean Whether this request is on behalf of a user with superpowers, which may return more information than for a general public user |
| On-Behalf-Of | string When the request is made from or by an end-user, this header must contain a unique value identifying that end-user. Presence of this header on all applicable requests - even those that do not require or return user-specific information - is strongly recommended, as it informs traffic shaping and optimizations which will improve your own performance, as well as helping auditing and troubleshooting operations. It is not a requirement that the value reveals who the end-user is to Urban Sharing, only that it is a unique and stable value per end-user. Including the header, but with a non-unique value, will negatively impact performance. |
{- "data": {
- "id": "system-123",
- "name": "Urban Mobility System",
- "description": "System for managing fleet operations.",
- "type": "mobility",
- "appDeepLinkingPrefix": "myapp://system/",
- "countryCode": "SG",
- "cityName": "Singapore",
- "defaultLanguageCode": "en",
- "languageCodes": [
- "en",
- "zh",
- "ms"
], - "publicDomain": "example.com",
- "operator": "Urban Mobility Operator",
- "contactEmail": "contact@example.com",
- "timezone": "Asia/Singapore",
- "sanityProjectId": "sanity123",
- "sanityBusinessProjectId": "sanity-business-456",
- "sanityDataset": "production",
- "currency": "SGD",
- "colourKey": "#3399FF",
- "publicTripHistory": false,
- "rfidAssignMethod": [
- "automatic",
- "manual"
], - "hasVirtualCapabilityPreference": false,
- "registrationEnabled": true,
- "registrationFeeEnabled": false,
- "geometry": {
- "boundary": {
- "coordinates": [
- [
- [
- 51.3434,
- 11.3423
]
]
], - "type": "Polygon"
}
}, - "featureToggles": {
- "pauseTripEnabled": { },
- "physicalDockGroupRequestVehicleEnabled": { },
- "virtualDockGroupRequestVehicleEnabled": { },
- "hybridDockGroupRequestVehicleEnabled": { },
- "canUnlockOutsideOpeningHours": { },
- "qrCodeScanEnabled": { },
- "standaloneQrCodeScanEnabled": { },
- "freeFloatingEnabled": { },
- "vehicleReservationEnabled": { },
- "showSystemBoundaryEnabled": { },
- "pauseTripInsideLockFenceEnabled": { },
- "showVehicleListForDockGroupEnabled": { },
- "enableAppIntegrationPage": { },
- "showAgreedToSendDataToThirdPartiesCheckbox": { },
- "userEmailConfirmationRequired": { },
- "lateDeliverySmsAlertEnabled": { },
- "suspendDebtorEnabled": { }
}, - "season": {
- "inSeason": true,
- "currentSeason": {
- "startDate": "2019-08-24T14:15:22Z",
- "endDate": "2019-08-24T14:15:22Z"
}, - "nextSeason": {
- "startDate": "2019-08-24T14:15:22Z",
- "endDate": "2019-08-24T14:15:22Z"
}, - "previousSeason": {
- "startDate": "2019-08-24T14:15:22Z",
- "endDate": "2019-08-24T14:15:22Z"
}, - "insideOpeningHours": true,
- "closedReason": "string",
- "workingHours": {
- "startTime": "string",
- "endTime": "string"
}, - "openDate": "2019-08-24T14:15:22Z"
}, - "contactNumber": {
- "countryCode": "string",
- "formatted": "string"
}, - "availablePaymentMethods": [
- "string"
], - "crmAppId": { },
- "legalConsents": [
- "string"
], - "paymentProvider": { },
- "registrationFeeAmount": 0,
- "walletEnablement": "disabled",
- "walletMinBalance": 0
}
}Return alerts for the system.
| On-Behalf-Of | string When the request is made from or by an end-user, this header must contain a unique value identifying that end-user. Presence of this header on all applicable requests - even those that do not require or return user-specific information - is strongly recommended, as it informs traffic shaping and optimizations which will improve your own performance, as well as helping auditing and troubleshooting operations. It is not a requirement that the value reveals who the end-user is to Urban Sharing, only that it is a unique and stable value per end-user. Including the header, but with a non-unique value, will negatively impact performance. |
{- "data": [
- {
- "id": "system-alert-123",
- "createdAt": "2019-08-24T14:15:22Z",
- "updatedAt": "2019-08-24T14:15:22Z",
- "administratorId": 0,
- "sanityId": "string",
- "resolvedAt": "2019-08-24T14:15:22Z",
- "resolvedBy": 0,
- "systemAlertType": "system_closure",
- "visibility": "public_all",
- "incidentStartTime": "2019-08-24T14:15:22Z",
- "incidentEndTime": "2019-08-24T14:15:22Z",
- "publishedStartTime": "2019-08-24T14:15:22Z",
- "publishedEndTime": "2019-08-24T14:15:22Z",
- "isDismissible": true,
- "pushNotificationsEnabled": true,
- "titleTranslations": { },
- "descriptionTranslations": { },
- "slugTranslations": { },
- "affectedDockGroups": [
- 0
]
}
]
}Returns all systems available to the user. Optionally filter by position to only return systems whose geometry contains the given coordinates.
| position | string Example: position=59.9139,10.7522 Filter by position. Format: "lat,lng" (e.g., "59.9139,10.7522"). Only returns results whose geometry contains this position. |
| On-Behalf-Of | string When the request is made from or by an end-user, this header must contain a unique value identifying that end-user. Presence of this header on all applicable requests - even those that do not require or return user-specific information - is strongly recommended, as it informs traffic shaping and optimizations which will improve your own performance, as well as helping auditing and troubleshooting operations. It is not a requirement that the value reveals who the end-user is to Urban Sharing, only that it is a unique and stable value per end-user. Including the header, but with a non-unique value, will negatively impact performance. |
{- "data": [
- {
- "id": "system-123",
- "name": "Urban Mobility System",
- "description": "System for managing fleet operations.",
- "type": "mobility",
- "countryCode": "SG",
- "cityName": "Singapore",
- "defaultLanguageCode": "en",
- "languageCodes": [
- "en",
- "zh",
- "ms"
], - "publicDomain": "example.com",
- "operator": "Urban Mobility Operator",
- "timezone": "Asia/Singapore",
- "currency": "SGD",
- "colourKey": "#3399FF",
- "geometry": {
- "boundary": {
- "coordinates": [
- [
- [
- 51.3434,
- 11.3423
]
]
], - "type": "Polygon"
}
}
}
]
}Receive trip events from the MAAS API.
| uowid | string A globally unique unit of work ID generated by the client which allows Urban Sharing to track requests through our systems. If no header is provided it will be generated automatically at the time of arrival. The header and ID will be returned in the response. |
| Urbansharing-Signature required | string Used to verify the authenticity of the webhook request. For information about how to validate the signature, see here. |
| type | string Event type identifier, present when the trip originates from Core | ||||||||||||||||||||||||||||||||||||||||||||||||||||||||||
| id required | number Trip ID | ||||||||||||||||||||||||||||||||||||||||||||||||||||||||||
| clientId required | string The API client ID used to start the trip | ||||||||||||||||||||||||||||||||||||||||||||||||||||||||||
| userId required | string The ID of the user that started the trip | ||||||||||||||||||||||||||||||||||||||||||||||||||||||||||
| state required | string Enum: "starting" "in_progress" "on_hold" "completed" "cancelled" The current state of the trip | ||||||||||||||||||||||||||||||||||||||||||||||||||||||||||
| stateTransitionReason | string Enum: "cancelled_by_administrator" "time_limit_exceeded" "vehicle_communication_timeout" "station_communication_timeout" "user_interaction_timeout" "vehicle_taken_by_administrator" "vehicle_moved_to_operation_location" "vehicle_decommissioned" "illegal_parking" The reason why the state transistioned to the current state. Only present when an external event caused the state transition. | ||||||||||||||||||||||||||||||||||||||||||||||||||||||||||
| stateTransitionComment | string Text describing the reason why the transition occurred | ||||||||||||||||||||||||||||||||||||||||||||||||||||||||||
required | object The location at which the trip was started | ||||||||||||||||||||||||||||||||||||||||||||||||||||||||||
| |||||||||||||||||||||||||||||||||||||||||||||||||||||||||||
object The vehicle being used for the trip | |||||||||||||||||||||||||||||||||||||||||||||||||||||||||||
| |||||||||||||||||||||||||||||||||||||||||||||||||||||||||||
object The location at which the trip ended | |||||||||||||||||||||||||||||||||||||||||||||||||||||||||||
| |||||||||||||||||||||||||||||||||||||||||||||||||||||||||||
| totalDistance | number The total distance travelled during the trip in meters | ||||||||||||||||||||||||||||||||||||||||||||||||||||||||||
| updatedAt required | string <date-time> The date when the trip was last updated | ||||||||||||||||||||||||||||||||||||||||||||||||||||||||||
object Pricing information for the trip | |||||||||||||||||||||||||||||||||||||||||||||||||||||||||||
| |||||||||||||||||||||||||||||||||||||||||||||||||||||||||||
{- "type": "MAAS_TRIP_STATE_UPDATE",
- "id": 12345,
- "clientId": "Client12345",
- "userId": "User12345",
- "state": "cancelled",
- "stateTransitionReason": "cancelled_by_administrator",
- "stateTransitionComment": "string",
- "startedAtLocation": {
- "timestamp": "2019-08-24T14:15:22Z",
- "geoPosition": {
- "geometry": {
- "type": "Point",
- "coordinates": [
- 10.752245,
- 59.913868
]
}, - "streetAddress": "Karl Johans gate 1"
}, - "statePosition": {
- "geometry": {
- "type": "Point",
- "coordinates": [
- 10.752245,
- 59.913868
]
}, - "streetAddress": "Karl Johans gate 1"
}, - "dock": {
- "dockGroupId": 2232,
- "dockGroupName": "Station 1",
- "dockNumber": 21
}
}, - "vehicle": {
- "id": 12345,
- "name": "Bike 1",
- "number": "42",
- "vehicleCategory": "ebike",
- "model": {
- "id": 101,
- "name": "Model X1",
- "type": "bike",
- "manufacturer": "Urban Sharing",
- "brand": "UrbanWheels",
- "model": "X1",
- "category": "ebike",
- "hardwareBridge": "segway_api",
- "lockVisual": "ring_lock"
}, - "status": "available",
- "state": "docked",
- "unavailabilityReasons": [
- "dock_broken",
- "vehicle_broken"
], - "batteryCharge": 70,
- "batteryRange": 4000,
- "location": {
- "timestamp": "2019-08-24T14:15:22Z",
- "geoPosition": {
- "geometry": {
- "type": "Point",
- "coordinates": [
- 10.752245,
- 59.913868
]
}, - "streetAddress": "Karl Johans gate 1"
}, - "statePosition": {
- "geometry": {
- "type": "Point",
- "coordinates": [
- 10.752245,
- 59.913868
]
}, - "streetAddress": "Karl Johans gate 1"
}, - "dock": {
- "dockGroupId": 2232,
- "dockGroupName": "Station 1",
- "dockNumber": 21
}
}, - "qrCode": "string",
- "isReserved": true,
- "trip": { }
}, - "endedAtLocation": {
- "timestamp": "2019-08-24T14:15:22Z",
- "geoPosition": {
- "geometry": {
- "type": "Point",
- "coordinates": [
- 10.752245,
- 59.913868
]
}, - "streetAddress": "Karl Johans gate 1"
}, - "statePosition": {
- "geometry": {
- "type": "Point",
- "coordinates": [
- 10.752245,
- 59.913868
]
}, - "streetAddress": "Karl Johans gate 1"
}, - "dock": {
- "dockGroupId": 2232,
- "dockGroupName": "Station 1",
- "dockNumber": 21
}
}, - "totalDistance": 12.55,
- "updatedAt": "2019-08-24T14:15:22Z",
- "pricing": {
- "totalAmountIncludingVat": 3600,
- "currency": "NOK",
- "tripDurationMins": 45,
- "freeMinutesFromPriceMatrix": 30,
- "freeMinutesPerDayUsed": 15,
- "freeMinutesPerDayRemaining": 30,
- "orderLines": [
- {
- "type": "trip",
- "quantity": 3,
- "amount": 1200,
- "vatRate": 0.25
}
]
}
}Receive reservation events from the MAAS API.
| uowid | string A globally unique unit of work ID generated by the client which allows Urban Sharing to track requests through our systems. If no header is provided it will be generated automatically at the time of arrival. The header and ID will be returned in the response. |
| Urbansharing-Signature required | string Used to verify the authenticity of the webhook request. For information about how to validate the signature, see here. |
| id required | number The ID of the reservation |
| vehicleId | number The ID of the vehicle to be reserved. Required if dockGroupId is not provided. If both are provided, dockGroupId will be ignored |
| dockGroupId | number The ID of the dock group from which to reserve the vehicle. Required if vehicleId is not provided |
| userId required | string The ID of the user who is reserving the vehicle |
| clientId required | string The API client ID used to create the reservation |
| createdAt required | string <date-time> The date and time the reservation was created |
| updatedAt | string <date-time> The date and time the reservation was last updated |
| expiresAt required | string <date-time> The date and time the reservation expires |
| completedAt | string <date-time> The date and time the reservation was completed |
| cancelledAt | string <date-time> The date and time the reservation was cancelled |
{- "id": 2,
- "vehicleId": 2,
- "dockGroupId": 2,
- "userId": "435432",
- "clientId": "Client12345",
- "createdAt": "2019-08-24T14:15:22Z",
- "updatedAt": "2019-08-24T14:15:22Z",
- "expiresAt": "2019-08-24T14:15:22Z",
- "completedAt": "2019-08-24T14:15:22Z",
- "cancelledAt": "2019-08-24T14:15:22Z"
}Receive user invoice events from the MAAS API. Only applicable for trips that were started using a productId
| uowid | string A globally unique unit of work ID generated by the client which allows Urban Sharing to track requests through our systems. If no header is provided it will be generated automatically at the time of arrival. The header and ID will be returned in the response. |
| Urbansharing-Signature required | string Used to verify the authenticity of the webhook request. For information about how to validate the signature, see here. |
| userId required | string The ID of the user to be invoiced | ||||||
| productId required | number The ID of the product related to the invoice | ||||||
| tripId | number The ID of the trip related to the invoice | ||||||
| reservationId | number The ID of the reservation related to the invoice | ||||||
| currency required | string The currency used for the trip charges | ||||||
required | Array of objects (MaasUserInvoiceOrderLine) A breakdown of the costs incurred during the trip | ||||||
Array
| |||||||
{- "userId": "user00002",
- "productId": 24,
- "tripId": 43424,
- "reservationId": 34312,
- "currency": "USD",
- "orderLines": [
- {
- "cost": 1,
- "defaultDescription": "Unlock fee of 1.00 USD",
- "type": "trip"
}
]
}Receive user penalty events from the MAAS API. Only applicable for trips that were started using a productId
| uowid | string A globally unique unit of work ID generated by the client which allows Urban Sharing to track requests through our systems. If no header is provided it will be generated automatically at the time of arrival. The header and ID will be returned in the response. |
| Urbansharing-Signature required | string Used to verify the authenticity of the webhook request. For information about how to validate the signature, see here. |
| penaltyId required | number The ID of the penalty |
| userId required | string The ID of the user |
| penaltyType required | string Value: "trip_duration" The type of penalty |
| penaltyPoints required | number The total number of penalty points incurred during this period of the trip |
{- "penaltyId": 214,
- "userId": "47372",
- "penaltyType": "trip_duration",
- "penaltyPoints": 1
}Receive user messages from the MAAS API.
| uowid | string A globally unique unit of work ID generated by the client which allows Urban Sharing to track requests through our systems. If no header is provided it will be generated automatically at the time of arrival. The header and ID will be returned in the response. |
| Urbansharing-Signature required | string Used to verify the authenticity of the webhook request. For information about how to validate the signature, see here. |
| userId required | number The ID of the user | ||||
| defaultMessage required | string The message in the default language | ||||
| messageType required | string Enum: "trip_time_warning" "trip_cancelled" "vehicle_incorrectly_parked" "reservation_cancelled" "illegal_parking" The type of user message | ||||
Array of objects (UserMessageParameter) Parameter values for the message | |||||
Array
| |||||
{- "userId": 94,
- "defaultMessage": "Your bike was parked incorrectly at station - Central Station",
- "messageType": "reservation_cancelled",
- "parameters": [
- {
- "key": "penalty_points",
- "value": "1"
}
]
}Receive lost vehicle updates. This event is fired when a vehicle whose last trip was with this client enters or leaves the lost state.
| uowid | string A globally unique unit of work ID generated by the client which allows Urban Sharing to track requests through our systems. If no header is provided it will be generated automatically at the time of arrival. The header and ID will be returned in the response. |
| Urbansharing-Signature required | string Used to verify the authenticity of the webhook request. For information about how to validate the signature, see here. |
| clientId required | string The API client ID used to create the reservation |
| vehicleId required | number The ID of the vehicle |
| lost required | boolean Whether or not the vehicle is considred lost |
{- "clientId": "Client12345",
- "vehicleId": 94,
- "lost": true
}